![]()
Geschäftsprozessmodellierung
Version WI06B/C
5. Semester 2008/09
03.01.09
|
Bitte
beachten: Dieses
Textmanuskript ergänzt wie abgesprochen den in der Vorlesung behandelten
Stoff. In der Klausur können alle Themen behandelt werden, welche wir in der
Vorlesung durchgesprochen haben – gleichgültig, ob sie in diesem Textmanuskript
enthalten sind oder nicht. |
Dr. Robert Freidinger
Ginsterweg 10
71263 Weil der Stadt
07033 34448
Geschäftsprozessmodellierung
Inhaltsverzeichnis
1 Prozess und Funktion im Unternehmen
1.1 Abläufe wirken
funktionsübergreifend
1.2 Rolle der Funktion im Unternehmen
1.3 Der Prozess im Unternehmen
3 Mess- und Bewertungsmethoden für
Geschäftsprozesse
3.1 Messgrößen von Prozessen und
Kennzahlensysteme
3.4 Balanced Score Card als Indikator
der Prozessleistung
3.5 Ermittlung der
Prozessleistungsfähigkeit und des Prozessreifegrades
3.6 Fehlermöglichkeits- und
–einflussanalyse in Prozessen
4 Gestalten und Managen von
Geschäftsprozessen
4.1 Vorgehen zum Design von Prozessen
4.2 Ausrichten von Prozessen auf den
Kunden
4.3 Einrichten und Optimieren des
Managementsystems nach ISO 9001:2000
5 Optimieren von Geschäftsprozessen
6 Prozessorganisation und
Prozessmanagement
7 Geschäftsprozessarchitektur und
-modellierung
7.1 Graphische Methoden zur
Beschreibung von Prozessen
7.2 Flussdiagramme (Ablaufplan)
7.4 Wertschöpfungskettendiagramm
7.5 Ereignisgesteuerte
Prozesskettenmodellierung
7.6 Erweiterte Ereignisgesteuerte Prozesskettenmodellierung
7.8 Funktionszuordnungsdiagramm
7.12 Unified Modelling Language
7.13 Architektur integrierter
Informationssysteme ARIS
Autor: Dr. Robert Freidinger, Ginsterweg 10, 71263
Weil der Stadt
Tel. privat 07033-34448
Fax 07033-33792
E-Mail Robert@freidinger.de
http://www.freidinger.de
Warum gibt es
so viele Ansätze, sich auf die Geschäftsprozesse zu konzentrieren und diese zu
verbessern? Wie funktionieren eigentlich Prozesse oder Abläufe im Unternehmen?
Gibt es wesentliche Unterschiede zwischen Groß-, Mittel-, Klein- und Kleinstunternehmen?
Je größer ein
Unternehmen, desto stärker ist es in Funktionen gegliedert. Umso schwerer können
Prozesse identifiziert und gesteuert werden. Umso schwieriger ist
Kundenorientierung durchzusetzen. Zur Optimierung und Neugestaltung ihrer
Prozesse nutzen deshalb große Unternehmen häufig radikale Methoden, um
Kurskorrekturen zu erreichen, obwohl sanfte Prozessentwicklungen besser geeignet
wären. Kleine und mittlere Unternehmen nutzen meist – je nach Temperament der
Firmeneigner – die sanften Methoden unter Einbeziehung der Mitarbeiter.
Da die
Leistungserbringung für den Kunden (Geldquelle) im Unternehmen in Prozessen (Abläufen)
erfolgt, ist die Betrachtung der eigenen Prozesswelt unerlässlich – unabhängig
von der Größe. Für produzierende Unternehmen ist dies bereits relativ geläufig,
Dienstleistungsunternehmen haben hier noch stärkeren Nachholbedarf.
Eine Ausnahme
stellen sehr kleine Unternehmungen dar. Teams von wenigen Kollegen können ganz
ohne definierte Prozesse auskommen. Allerdings muss die interne Kommunikation
und die laufende fundierte Kenntnis dessen, was die anderen Teammitglieder
machen, hervorragend funktionieren.
Die Kräfte des Marktes zwingen die Unternehmen zu
· ganzheitlicher Betrachtung aller Vorgänge,
welche die Kundenbeziehung berühren
· ausgeprägter Kundenorientierung auf allen
Ebenen
· Überwindung von Abteilungs- und
Funktionsegoismen
· Anordnung aller Vorgänge zu Prozessen,
nicht zu Abteilungsfunktionen
· laufender Optimierung der kundenbezogenen
Prozesse.
Fokussiert werden muss:
· auf
Aktivitäten und Prozesse mit Wertschöpfung. Nur diese fördern die Kundenbeziehung
· auf den Kunden, da dieser die einzige
Geldquelle für das Unternehmen bildet
· auf Aktivitäten mit Wertschöpfung - diese
müssen optimiert werden
· auf Aktivitäten ohne Wertschöpfung - diese
müssen eliminiert werden
· auf Prozesse - diese müssen messbar
gemacht werden. Nur Prozesse, die messbar sind, können gesteuert und optimiert
werden
· auf Messgrößen als Ansätze für
Korrekturmaßnahmen. Die Messgrößen müssen Kundenbezug haben
· auf interne Kunde-Kunde Beziehungen. Diese
müssen als Wertmaßstab für die Zusammenarbeit von Abteilungen / Funktionen
genommen werden
· auf Geschäftsprozesse und Wertschöpfung
gleichermaßen.
In diesem Zusammenhang ist auf die verschiedenen
Arten von Kunden hinzuweisen. Jeder Prozess hat Prozess- und Systemkunden.
Prozesskunde ist jeder Kunde, der eine Leistung aus dem Prozess bezieht.
Systemkunde ist der Kunde, für den der Prozess eigentlich etabliert wurde, um
eine Leistung bereitzustellen. Beispiel Zahnarzt: Prozesskunde ist der
(Kassen-) Patient, welcher eine Leistung an seinen Zähnen erhält. Systemkunde
ist die Krankenkasse, welche die Leistung des Zahnarztes bei Kassenpatienten
vergütet. Typischerweise erfährt der Prozesskunde in diesem Beispiel nicht, wie
der Systemkunde den Zahnarzt vergütet – welche Leistungen mit welchen Beträgen
vergütet werden. Hier ist sicherlich noch Verbesserungspotenzial.
In dieser Vorlesung werden wir Aktivitäten zu Prozessen sortieren. Wir werden feststellen, dass die traditionellen Organisationen die vertikale Optimierung von Abteilungen oder Funktionen stark fördern, eine horizontale Optimierung dagegen hindern. Unternehmen, welche unter dem Druck des Marktes und der Konkurrenz heute kundenorientiert handeln möchten, müssen sich prozessoptimiert aufstellen und dabei innere Abteilungsgrenzen überwinden und die bisher etablierten inneren Strukturen z.T. drastisch ändern. Dies führt zu bisher ungewohnten Betrachtungsweisen und kann sogar zu Umstrukturierungen im Unternehmen und zu neuen Managementtechniken führen. Dieser Wandel geht einher mit der Wiedereinführung von Teamarbeit und/oder der Übergabe von Verantwortung an die Arbeitsebene. Die zwangsläufigen Vorteile, welche kleine Unternehmen hier haben, zwingen die großen Konzerne zum Umdenken.



Unternehmen sind heute meist funktional aufgebaut.
Unternehmen sind organisiert, um in Funktionen zu arbeiten und um Funktionen zu
optimieren. Die Arbeit der Funktionen ist in Funktionsbeschreibungen exakt
dargelegt. Die Arbeitsanforderungen und -vorgänge sind in den Arbeitsplatzbeschreibungen
zu jeder Tätigkeit in der Funktion genau erläutert. Die Organisation ist
transparent. Jeder Beteiligte findet sich in genau beschriebener absoluter und
relativer Position wieder. Die Berichtslinien sind klar und eindeutig. Jeder
hat nur einen direkten Chef. Die Arbeitsstrukturen sind einfach.
Im Gegensatz zu Prozesskosten können die von einer
Funktion direkt erzeugten Kosten im Unternehmen relativ leicht ermittelt
werden, da dies durch Kostenstellen belegt ist.
Funktionen sind wichtig als Basis des
Expertenwissens und der Know-hows, als Kompetenzzentrum sowie als Ressource.
Sie stellen die Expertise, fördern diese und entwickeln sie weiter.
In funktional orientierten Unternehmen ist jeder
in Arbeitsvorgänge eingebunden. Diese Vorgänge sind als Geschäftsprozesse
funktionsübergreifend. Es ist schwierig, Verantwortung eindeutig zuzuordnen. Im
Falle des Misserfolgs ist keiner verantwortlich, da immer mehrere Abteilungen
– wenn auch in unterschiedlichem Maße - zusammen agieren und voneinander abhängig
sind.
Diese Fokussierung auf die Funktionen kann dazu
führen, dass Prozesse fragmentiert sind und für Mitarbeiter unsichtbar.
Prozessmanagement findet nicht statt. Die Prozessqualität ist nicht sichtbar
und nicht messbar. Anreizsysteme für Mitarbeiter sind ebenfalls funktionsorientiert
und damit im Sinne von Prozessmanagement kontraproduktiv. Die funktionale Ausrichtung
führt zu strenger Trennung von Planen, Steuern und Regeln und Kontrollieren
einerseits sowie Durchführen
andererseits. Weitere Folgen sind unintelligente Prozesse (nicht lernfähig)
und Aufblähung der Hierarchie, da immer mehr kontrolliert werden muss.
Weiterhin erzeugt dies Demotivierung auf Durchführungsebene.
Je größer ein Unternehmen ist, desto mehr
ist es - falls traditionell aufgebaut - funktional gegliedert. Desto
schwieriger ist die Prozessgestaltung.
Die Erbringung der Lieferungen und Leistungen in
Unternehmen erfolgt in Prozessen. In den Prozessen sind die einzelnen
Funktionen des Unternehmens als Leistungsbereiche beteiligt. Für die
Optimierung der Leistungserbringung sind die Prozesse zu betrachten. Optimierung
von Funktionen führt nicht zum Ziel.
Unternehmen sind aufgrund ihrer streng
funktionalen Orientierung heute normalerweise nicht organisiert, um Prozesse
zu optimieren. Der kritische Pfad enthält viele beteiligte Funktionen, welche
um gleiche Ressourcen konkurrieren und im internen Wettbewerb stehen.
Die Kosten von Prozessen können in heutigen
Unternehmen normalerweise überhaupt nicht angegeben werden. Der ökonomische
Effekt eines Prozesses ist nicht sichtbar. Änderungen können somit nur schwer begründet
werden. Der Kostennutzen ist nicht einfach ermittelbar. Auf die
Prozesskostenrechnung als Möglichkeit der Kostenermittlung und -verfolgung in
Prozessen wird in einem späteren Kapitel detailliert eingegangen.
Der Kunde bekommt die bestellten Leistungen –
Güter oder Dienste – als Ergebnis der Geschäftsprozesse. Zur Steigerung der
Kundenzufriedenheit müssen die Prozesse betrachtet und optimiert werden.
Das Wort bzw. der Wortstamm des Begriffs „Prozess“ stammt aus dem Lateinischen von „procedere = vorangehen, vorgehen“. Aufbauend auf diesem Wortstamm haben sich die unterschiedlichen Bedeutungen und Definitionen von Prozessen, je nach spezifischer Sichtweise und Anwendungszweck, entwickelt.
Unsere Prozessdefinition lautet:
"Jedes Unternehmen ist eine Ansammlung von Tätigkeiten,
durch die sein Produkt entworfen, hergestellt, vertrieben, ausgeliefert und
unterstützt wird. Alle diese Tätigkeiten lassen sich in einer Wertkette
darstellen. Jede Wertaktivität setzt... jeweils gekaufte Inputs, menschliche
Ressourcen sowie Technologien in irgendeiner Form ein.“ [Porter]

Der Begriff
der Wertschöpfung kommt aus der Volkswirtschaftslehre (Mikroökonomie). Im Mittelpunkt
der klassischen Wertlehre stand der objektive Wert der Ware (Tauschwert,
Preis). In der modernen Theorie steht jedoch der subjektive Gebrauchswert der
Ware im Mittelpunkt. Dieser subjektive Wert zielt auf die Bedeutung des Gutes
für die Bedürfnisbefriedigung des Nutzenden. Somit ist die Wertschöpfung immer
am kundenspezifisch und am Kunden ausgerichtet.
Als
Wertschöpfung wird in einer Volkswirtschaft der Wert die in einer Periode
hergestellten Waren und Leistungen angesehen. Die Wertschöpfung wird in der VGR
(Volkswirtschaftlichen Gesamtrechnung) als Brutto-Wertschöpfung errechnet aus
der Differenz von Produktionswert und Vorleistungen. Zieht man hiervon die
Einfuhrabgaben ab, so erhält man das Bruttoinlandsprodukt zu Marktpreisen.
Dieses vermindert um die Abschreibungen ergibt das Nettoinlandprodukt zu
Marktpreisen. Zieht man hiervon wiederum die indirekten Steuern ab und rechnet
die Subventionen hinzu, so erhält man die Netto-Wertschöpfung
(Nettoinlandprodukt zu Faktorkosten).
Analog kann
im Unternehmen die Wertsteigerung gesehen werden. Wertsteigerungsmanagement ist
die Maximierung der Rückflüsse des Kapitals und der Ressourcen bei möglichst
geringem Ressourceneinsatz. In direktem Zusammenhang dazu steht das Cash Flow
Management.

In verschiedenen Unternehmen werden
zwar unterschiedliche Waren erzeugt oder unterschiedliche Dienstleistungen
erbracht, die grundlegenden Prozesse (z. B. Auftragsannahme, Rechnungsstellung)
sind jedoch identisch bzw. mindestens stark ähnlich.
Was braucht ein Haushaltsgerätehersteller, um eine
Bestellung anzunehmen, die Bestellung zu bearbeiten, das Gerät herzustellen, es
auszuliefern und die Rechnung zu stellen? Welche Schritte muss eine Bank
vollziehen, wenn sie Transaktionen abwickelt, Filialen koordiniert und
Kreditentscheidungen rechtzeitig und korrekt trifft? Wie konstruiert ein
Automobilhersteller ein neues Fahrzeug, das aus Tausenden von Bauteilen besteht,
wie handhabt er den täglichen Strom von Bestellungen und Lieferungen mit
Lieferanten und Montagewerken? Jede Geschäftstätigkeit sieht anders aus, doch
eines haben alle gemeinsam: alle sind Systeme, die ihren Kunden Wert liefern ‑
"Wertschöpfungssysteme". Innerhalb der Wertschöpfungssysteme werden
Produkte und Leistungen in Wertschöpfungsketten erzeugt. Grundlage der
Wertschöpfungskette ist, auf welchem Weg und mit welchen Aktivitäten ein Produkt
erzeugt wird.
Ein Unternehmen wird dabei als Ansammlung von Tätigkeiten gesehen. Alle zusammen, vom Produktdesign über die Herstellung und den Vertrieb stellen in ihrer Summe die Wertkette des Unternehmens dar. Nach außen hin ist diese Unternehmenswertkette eingebunden in die Wertketten von Lieferanten, Vertriebskanälen und Kunden.
Unterschieden wird in primäre und unterstützende Aktivitäten in den Prozessen, in welchen die Wertschöpfung erfolgt. Primäre oder unmittelbare wertschöpfende Aktivitäten befassen sich mit der physischen Herstellung eines Produkts und dessen Verkauf bzw. Distribution an den Kunden. Ebenso ist der Kundendienst inbegriffen. Unterstützende Aktivitäten befassen sich nicht direkt mit der Herstellung des Produkts oder der Dienstleistung. Ihre Aufgabe ist es, die primären Aktivitäten aufrechtzuerhalten. Sie sind verantwortlich für die Beschaffung von Inputs, Technologien, Human Resources etc. Unterstützende Aktivitäten sind deshalb mittelbar wertschöpfend. Beispiele dafür sind: Beschaffungs-, Konstruktions-, Arbeitsvorbereitungs-, Produktionsplanungs- und -steuerungs- sowie Entwicklungsprozesse.

Nichtwertschöpfende Prozesse sind möglicherweise
zur Aufrechterhaltung des Betriebsgeschehens notwendig, haben jedoch keinen
direkten Produkt- und Kundenzusammenhang. Sie haben keinen erkennbaren Nutzen
für den Kunden. Dies umfasst alle Aktivitäten der Unternehmensinfrastruktur
sowie Prozessteile wie Lagerung, Vorbereitung, Liegen, Warten, Transport,
Kontrolle, Inspektion. Letztere müssen soweit wie möglich reduziert werden, da
sie ausschließlich kostentreibend wirken und sogar die Befriedigung der
Kundenbedürfnisse hemmen.
Unmittelbar (primär) wertschöpfende Prozesse sind
z.B.
· Entwicklung eines kundenspezifischen
Produkts
· Herstellung einer Ware
· Erbringung einer Dienstleistung
Mittelbar (sekundär) wertschöpfende Prozesse sind
z.B.
· administrative Prozesse mit Kundenbezug
· Angebotserstellung
· Produktentwicklung, falls nicht
kundenspezifisch
· Zollabfertigung im Auftrag des Kunden
Nicht wertschöpfende Prozesse bzw. Aktivitäten können
z.B. sein
· administrative Vorgänge ohne Kundenbezug
· Buchführung, Werkschutz, Kantine (Wie
wichtig sind die Mitarbeiter?)
· Planung ohne Bezug zum Produkt / Kunden
· Warte-, Liege- und Transportzeiten
· Ausschuss und Nacharbeit.
Der Kunde honoriert nur die direkt wertschöpfenden
Anteile an einem Produktrealisierungsprozess. Die nichtwertschöpfenden Anteile
werden sogar als negativ gesehen (Zeitverzögerung, Rückfragen =
Belästigungen). Diese Sicht kann für Prozesskunden und Systemkunden durchaus
unterschiedlich sein.
Die hier getroffene Einteilung in mittelbar und
nicht wertschöpfende Prozesse bzw. Aktivitäten ist sehr krass und nicht immer
eindeutig. Zur Beurteilung des Kundennutzens einer Aktivität eignet sich
deshalb die Analyse des Wertschöpfungspotenzials einer Aktivität im Prozess
unter Betrachtung des Kundennutzens. Unterschieden wird dabei zwischen externen
Kunden (=Geldquelle) und internem Kunden (=Kostenfaktor) für das Unternehmen.
Dazu muss natürlich der Prozess bekannt sein, es müssen alle Aktivitäten
ermittelt und die Kunden (intern/extern) für jede Aktivität klar identifiziert
sein.
Unter Wertschöpfung wird der Wertunterschied
verstanden, welchen ein Produkt oder eine Dienstleistung im Unternehmen bekommt.
Wie oben ausgeführt, ist hier die Kundensicht für den subjektiven Wert von
Bedeutung. In der Produktion ist die Generierung von Wert auf die Herstellkosten
bezogen, dies ist strikter Gegensatz zur Kundenorientierung. Grundlage ist die
Bewertung der eingekauften Rohmaterialien oder -leistungen. Diese werden im
Unternehmen veredelt. Das fertige Produkt bzw. die fertige Dienstleistung muss
sich im Wert aus Sicht des Kunden von den Rohmaterialwerten deutlich
unterscheiden. Für diese Differenz ist der Kunde bereit, einen Preis zu
bezahlen. Dabei gilt ausschließlich die Bewertung des Kunden. Die firmeninterne
Bewertung der Herstellkosten ist dabei unerheblich.

Warum sollen wir Prozesse messen?
· Wenn wir eine Sache nicht in Zahlen
ausdrücken können, wissen wir nicht genug darüber.
· Wenn wir nicht genug über eine Sache
wissen, können wir diese nicht steuern.
· Wenn wir etwas nicht steuern können, sind
wir dem Zufall und den Wechselfällen des Lebens ausgeliefert.
Die
messtechnische Erfassung von Prozessen erfolgt in Key Performance Indicators
KPI's als Prozessmessgrößen. Dies können z.B. sein:
· Durchlaufzeit (Lead Time)
· Vollständigkeitsgrad bei Lieferung
· Lagerumschlagshäufigkeit (Gross Inventory
Turns)
· Erreichte Preissenkung bei
Einkaufsverhandlungen
· Lieferzeitprofil (Verteilung der
Lieferzeiten über ein Produktspektrum)
· Forecast Accuracy
· Anzahl Neuteile im Verhältnis zu allen
Teilen
· Durchschnittlicher Auftragswert (pro
Vorgang, pro Mitarbeiter, etc.).
· Anzahl Schulungstage pro Mitarbeiter,
· etc.
Diese KPIs ergeben eine Aussage über die unternehmensinterne Leistungsfähigkeit.
Die externe Wirkung auf den Kunden wird in Customer Satisfaction Indices CSI's
erfasst. Beispiele für CSIs sind:
· Anteil Lieferungen zum Kundenwunschtermin
· Reaktionszeit auf Anfragen
· Erreichbarkeit Hot Line.
· On Time Delivery
· Reklamationsrate
· Qualtäts-Index (Beanstandungsrate)
· Zulieferzufriedenheit.
Anforderungen an die Prozessmessgrößen sind
· sie müssen die Prozessperformance
widerspiegeln und eine Indikator für die Prozessleistung sein. Leistungsgrößen
sind besser als Aufwandsgrößen.
· sie müssen den Prozess darstellen und
möglichst Kundenbezug haben.
· sie müssen die Prozesssteuerung erlauben.
Sie sind das Steuerungsinstrument des Process Owners für seinen Prozess.
· sie müssen eindeutig definiert und
vereinbart sein.
· sie sollten eine Aussage über die
Prozessstabilität erlauben.
· sie sollten mit den Customer Satisfaction
Indicators CSIs verknüpft werden können.
· sie sollten ohne Manipulationsmöglichkeit
einfach und automatisch aus den EDV-Systemen ermittelbar sein.
Zur Messtechnik gehört ein Regelkreis.
Prozesskennzahlen müssen den Prozess wiedergeben.
Deshalb entwickeln sie sich am Besten aus Größen wie Zeit, Menge und/oder Wert
und Kosten oder Leistung. Es sind auch Kombinationen möglich.

Benchmarking
ist in der Computerindustrie verwurzelt und wird dort eingesetzt, um in Aufbau,
Ausstattung, Technik, Speicherausbau, Betriebssystemen, Bussystemen etc. sehr unterschiedliche
Computer hinsichtlich ihrer Leistungsfähigkeit zu vergleichen. Die einzelnen
Computer sind dabei in den einzelnen Komponenten sehr unterschiedlich und
aufgrund ihrer Komplexität sowie im Zusammenwirken der einzelnen Komponenten
nicht direkt vergleichbar. Ziel ist es, die Performance des Gesamtsystems
anhand von einzelnen Kenngrößen zu bewerten, welche möglichst den Kundennutzen
abbilden sollen.
Aus dem
konventionellen Benchmarking wurde zur Beurteilung der Prozessqualität und
-leistung das Process Benchmarking entwickelt. Benchmarking wird vor allem in
der Software- und Hardwareentwicklung zur Positionierung des eigenen
Unternehmens relativ zu den besten der eigenen oder fremden Branche anhand
kritischer Erfolgskennzahlen genutzt. Diese Betriebsvergleiche zeigen die
Leistungsfähigkeit bzw. Position in Relation zur Konkurrenz.
Benchmarking
ist hier der
·
kontinuierliche
Vergleich von Produkten, Leistungen sowie Prozessen und Methoden mit einem oder
anderen Unternehmen (oder anderen Bereichen im eigenen Unternehmen bzw.
Konzern)
·
mit
dem Ziel, die Leistungslücke zu den Klassenbesten (Best in Class) systematisch
zu schließen und
·
um
die Verbesserungspotenziale zu identifizieren.
Anhand von
Kennzahlen wie Zeitdauer, Liefertreue, Erfüllungsgrad etc. können Prozesse einem
Ranking unterzogen werden. Es ist möglich, auf den ersten Blick
grundverschiedene, nicht vergleichbare unternehmensspezifische Prozesse in ihre
Aktivitäten und Teilprozesse zu zerlegen und auf dieser Basis Vergleiche
zwischen Unternehmen aus gänzlich unterschiedlichen Branchen zu erlangen.
Grundgedanke: Lokalisieren der Teilprozesse und Aktivitäten, welche das größte
Potential zur Verbesserung aufweisen.
Die Anwendung
dieser Methodik auf die Beurteilung von Prozessen wird die Gesamtperformance
des Unternehmens gemessen. Da die direkt ermittelten Werte des Unternehmens
zwar interessant sind, jedoch keine Wertung im Wettbewerb ergeben, werden die
Benchmarking Daten des Unternehmens mit anderen Unternehmen verglichen. Diese
Unternehmen sollten zweckmäßigerweise im direkten Wettbewerb stehen und
möglichst aus der gleichen Branche kommen.
Als Ergebnis ergibt sich eine Bewertung der Leistungsfähigkeit des Unternehmens bzw. des betrachteten Prozesses als absolute Zahl in den relevanten Prozessparametern. Weiterhin wird die relative Position zu den berücksichtigten Wettbewerbern dargestellt:
besser
<--> gleichwertig <--> schlechter.
Darüber
hinaus werden die Stärken und Schwächen des eigenen Unternehmens bzw. der betrachteten
Prozesse im Vergleich zu den Konkurrenten aufgezeigt. Daraus ergeben sich
sofort Ansatzpunkte für Prozessverbesserungen.
Die traditionelle Kostenrechnung baut auf
technisierbaren Vorgängen in der Fertigung auf. Betrachtet werden Effizienz der
Fertigungsressourcen, Beurteilung relevanter Mengengerüste durch
Fertigungsplanung und Fertigungsnachkalkulation, etc. Vergessen wird dabei,
dass seit Einführung beispielsweise der Grenzplankostenrechnung vor gut 40
Jahren die Gemeinkosten um mehr als 100 % auf nunmehr 70 % der Gesamtunternehmenskosten
(Industriedurchschnitt) oder sogar noch höher gestiegen sind. Die klassische
Zuschlagskalkulation mit Herstellkosten plus Gemeinkostenzuschlag wird damit
diesem Sachverhalt nicht mehr gerecht. Hier bietet die Prozesskostenrechnung
einen besseren Ansatz. Problematisch ist, dass die klassische Kostenrechnung in
den vergangenen Jahrzehnten bewährte EDV-Systeme und –Unterstützung aufgebaut hat.
Die Prozesskostenrechnung hat dieses nicht. Sie verlangt darüber hinaus weitere
Systemunterstützung, die für längere Zeit sicherlich parallel zur bestehenden
Kostenrechnung aufgewendet werden müssen.
Heute sind die
Kostenrechnungsinformationen in der Praxis bei weitem nicht so aussagefähig,
wie es die betriebswirtschaftliche Literatur darstellt. Die Entscheidung über
Fremdbezug anstelle Eigenfertigung, Hereinnahme und Ablehnung eines Zusatzauftrages
etc., ist von einer Vielzahl von Umfeldbedingungen abhängig. Diese werden in
der Kostenrechnung nicht einmal im Ansatz aufgezeigt. Außerdem wirken diese
spezifischen Einzelfall jeweils sehr unterschiedlich. Lieferantenqualität,
Know-how Abhängigkeit, langfristige Interdependenzen des Marktes etc. sind hierbei
in der Regel wesentlich höher zu bewerten. Der Begriff „Total Cost of
Ownership“ – die Betrachtung der Kostenaspekte eines Produkts oder eines
Vorgangs (Prozesses) über die deren gesamte Lebensdauer mit allen Aspekten von
Anfang bis Ende, passt mit der Kostenrechnung überhaupt nicht zusammen. Dies
kann gefährlich werden, wenn damit Cost-Center oder Profit-Center beschrieben
und deren Performance mit daraus abgeleiteten Zahlen bewertet werden soll.
Einer konventionellen Kostenrechnung kann dadurch sehr schnell viel zuviel zugemutet
werden.
Die konventionelle Kostenrechnung kann in
einfachen aber durchgängigen und transparenten Strukturen das Unternehmen
abbilden. Vielfach reicht hierfür eine simple Vollkostenrechnung mit Plan‑Ist‑Vergleich
völlig aus.
Dass die Gemeinkosten in die
Kostenrechnung einbezogen werden müssen, zeigen bereits wertanalytische
Methoden. Problem ist die Zuordnung zu Einzelvorgängen. Die Prozesskostenrechnung
ebnet den Weg, die Leistungsverrechnung auch auf den Gemeinkostenbereich zu übertragen.
Damit kann das Gemeinkostenmanagement methodisch erweitert werden. Es wird
möglich, Kostenelemente im Gemeinkostenbereich verursachungsgerecht den
wertschöpfenden Aktivitäten zuzuordnen.
Insbesondere gegenüber japanischen
Unternehmen waren in der jüngeren Vergangenheit in der europäischen Industrie
Kosten‑, Qualitäts‑ und Innovationsnachteile spürbar. Als
Reaktionen verstärkten gerade Serienfertiger ihr Engagement bei
kundenindividuellen Kleinserien beziehungsweise Einzellösungen und/oder produktbegleitenden
Dienstleistungen. Damit sollten über kommunikative und logistische Vorteile
internationale Mitbewerber abgewehrt werden. Die damit verbundenen Kleinserien
oder die Einzelproduktion erfordert aber wesentlich mehr planende,
vorbereitende und steuernde Tätigkeiten als die üblichen Standardlösungen. In
Ergänzung fertigungsspezifischer Herstellkosten nehmen somit
"Komplexitätskosten" einen immer höheren Stellenwert in den
betrieblichen Kostenstrukturen ein.
Die Prozesskostenrechnung im europäischen
Kulturkreis konzentriert sich auf die verursachungsgerechte Verteilung der
Gemeinkosten. Sie betrachtet die indirekten Bereiche. Die amerikanische
Betrachtungsweise des Activity Based Costing konzentriert sich dagegen direkt
auf die wertschöpfenden Anteile. Sie betrachtet und optimiert damit auch
gleichzeitig direkte Wertschöpfung.
Meistens wird heute trotzdem noch kalkuliert wie zu Urväterzeiten: Herstellkosten plus Gemeinkostenzuschläge. Das (wertvolle) Problemlösungs‑Know-how als entscheidender Erfolgsfaktor vieler Unternehmen wird als undifferenzierter Anhang der Herstellkosten betrachtet. Clevere Kunden erkennen so kalkulierende Lieferanten und decken sie mit Sonderproblemen ein. Denn gegenüber dem Standardprogramm fällt die Preisfindung bei Sonderlösungen günstiger aus. Die falsche Kalkulation führt zwangsläufig zu einem falschen Leistungsprogramm und somit zu Ertragseinbrüchen. Standardprodukte sind relativ gesehen teurer. Speziallösungen werden in diesem Umfeld zu billig kalkuliert.
Was kostet die Bearbeitung eines
Kundenauftrags, ggf. differenziert nach Auftragstypen? Wovon sind die Kosten
der internen Logistik abhängig? Was kostet eine Materialdisposition und/oder
Bestellabwicklung. Wer (Kunde, Produkte, etc.) ist direkt und indirekt verantwortlich
hierfür? Welche kostenbezogenen Konsequenzen hat die (subjektiv marginale) Änderung
eines Standardartikels? Natürlich sind diese oder ähnliche Fragen nicht nur auf
industrielle Unternehmen einzugrenzen. Gerade Dienstleistungsunternehmen haben
besondere Probleme mit der Leistungskalkulation:
· Im Bankenbereich: Was kostet die Eröffnung
bzw. Verwaltung eines Giro‑/Sparkontos? Was kostet die Verwaltung eines
Wertpapierdepots;
· Im Versicherungsbereich: Was kostet die
Abwicklung eines Schadensfalles bei speziellen Sachversicherungsarten?
· Im Gesundheitswesen: Was kostet eine
spezifische Operation?
· In der Wohnungswirtschaft: Was kostet die
buchhalterische Verwaltung eines Mietvertrages? Sind Mietverträge hinsichtlich
ihres internen Verwaltungsaufwandes unterscheidbar und ist dieser Unterschied
quantifizier‑ und bewertbar?
Die prozessorientierte Kostenrechnung hat den
Ansatz, die im fertigungswirtschaftlichen Sinne nicht
"technisierbaren" Vorgänge des betrieblichen Gemeinkostenbereichs
verursachungsgerecht einem „Produkt“ oder einem „Markt“ zuzuordnen. Insofern
ist dies gegenüber der traditionellen Kostenrechnung kein revolutionärer
Ansatz. Neu ist lediglich die Verknüpfung mit gemeinkostenwertanalytischen
Methoden. Dabei werden aus Gemeinkosten quantifizierbare, bewertbare und
produkt- oder marktbezogen zurechenbare Leistungen abgeleitet.
Die Auswirkungen der prozessorientierten
Kostenrechnung lassen sich wie folgt zusammenfassen:
·
Gemeinkosten
werden planbar.

Durch Quantifizierung und Bewertung der
bisherigen Gemeinkostenleistungen können diese besser geplant, gesteuert und
kontrolliert werden. Dies ermöglicht auch bessere Vergleiche mit anderen
Unternehmen und/oder Unternehmensteilen. Produkt‑ oder marktbezogene
Kalkulationen erhöhen die Entscheidungssicherheit für das betriebliche
Leistungsprogramm. Statt kundenindividuelle Wünsche intuitiv anzunehmen oder
abzulehnen, können die Kostenwirkungen einzelner Kundenaufträge sichtbar
gemacht werden. Eventuell kann in Zusammenarbeit mit dem Kunden eine
Produktänderung erreicht werden. Dadurch wird die eigene Kostensituation erheblich
verbessert. Die Kosten für die Variantenvielfalt werden ermittelbar. Es kann
wesentlich zuverlässiger kalkuliert werden; Sortimentsentscheidungen erhalten
eine solide Informationsbasis.
Die Prozessostenrechnung relativiert die
betrieblichen Gemeinkosten. Über die Kosten‑/Leistungsbeziehungen ergeben
sich Hinweise auf Veränderungen der Kosten, der Leistungsmenge oder der
Ablauforganisation. Die prozessorientierte Kostenrechnung ausschließlich als
Kalkulationsmethode zu sehen, ist nicht richtig. Sie gibt wesentlich mehr her.
Probleme in den Geschäftsprozessen werden
frühzeitig erkannt. Vorgelagerte Aktivitäten verlangen unter Umständen suboptimale
Lösungen bei nachgelagerten Aktivitäten. Da die prozessorientierte
Kostenrechnung alle Teilprozesse transparent macht, liefert sie die Voraussetzungen
zur Optimierung des Gesamtprozesses.
Die Beiträge der einzelnen Unternehmensbereiche
im bisherigen Gemeinkostenbereich werden zahlenmäßig abrechenbar und damit
zuordenbar. Es erfolgt eine Gutschrift an den wirklich leistenden Bereich der
internen Dienstleistung mit direktem Bezug zur Gewinn/Aufwandsrechnung des
betreffenden Produkts. Die interne Leistung wird dadurch gerechter abgerechnet.
Über diese "Deckungsrechnung",
wird dem Unternehmen zudem monatlich die Auslastung bzw. Produktivität der
Gemeinkostenbereiche aufgezeigt.
Diese Methodik baut zwar auf den
Finanzzahlen auf, nimmt jedoch weitere Kriterien in die Beurteilung von Status
und Kurs des Unternehmens auf. Auf einer Seite werden die wesentlichen
Kennzahlen für Management und Steuerung dargestellt.
Die Betrachtung der Finanzzahlen zeigt die
Vergangenheit – Controlling ist wie Autofahren nur mit dem Blick in den
Rückspiegel. Man sieht nur die Strecke, die hinter einem liegt. Fehlentwicklungen
zeigen sich erst mit Verspätung mittel- und langfristig in den Finanzzahlen und
eignen sich nicht als Frühindikatoren. Dies gilt vor allem für die nicht
zahlenmäßig greifbaren Merkmale des Unternehmens (Kundenbindung, Produktpotenzial,
Marktanteil, etc.). Kompensiert wird dies durch Ergänzung der drei Felder
Kundenzufriedenheit und –bewertung, Wertschöpfungsprozesse bzw. Potenzial und
Leistungsfähigkeit der internen Prozesse sowie Potenzial der Fähigkeit zur
Weiterentwicklung, hier vor allem Mitarbeiterentwicklung.
Die BSC Balanced Score Card ist dabei das
Instrument, das die Leistung einer Organisation als Gleichgewicht (Balance)
zwischen den vier Perspektiven übersichtlich in einer Tabelle (Anzeigetafel,
Score Card) darstellt. Die strategischen Ziele aus der Vision werden in
konkrete, messbare, operative Maßnahmen heruntergebrochen und deren Fortschritt
gemessen und dargestellt. Für die Perspektiven können Zielwerte vorgegeben
werden, deren Zielerreichungsgrad den Fortschritt direkt darstellen. Aus dem
Zusammenwirken der 4 Perspektiven gibt sich ein integrierter Ansatz mit Ausrichtung
auf
Dies ist eine der DIN EN ISO 9001:2000
ähnliche Sichtweise, wobei mehr Wert auf die Bewertungssysteme gelegt wird.
Über Kunden, Mitarbeiter und weiteren „interessierten Parteien“ (DIN) werden
Quellen für Information, Performance und Verbesserungspotenzial in Prozessen
und Organisation identifiziert.
Die 4 Perspektiven im Einzelnen:
1.
Finanzzahlen
– die Finanzperspektive:
Die Finanzzahlen repräsentieren das Controlling wie bisher auch. Typische betrachtete Zahlenwerte sind in Unternehmen die Finanzkennzahlen der vergangenen Periode(n), die Gewinne / Verluste, die finanzielle Steigerung des Unternehmenswertes (Shareholder Value). Weiterhin können Wirtschaftlichkeit und Planzahlen (Wachstumsprognosen) betrachtet werden.
Die Auswahl der Finanzkennzahlen in der Balanced Score Card hängt von der Art des Unternehmens ab, den aktuellen Produkten, den Kernmärkten, etc. Sichtweise ist: Wie sieht unsere Leistungsfähigkeit in Zahlen aus.
Wird die Balanced Score Card für eine Funktion aufgestellt, sind die Perspektiven anzupassen. Beispiel Einkauf: Die Finanzkennzahlen können hier Einkaufsvolumen, durch Verhandlung erzielte Preisreduzierung, Währungseffekte, Lagerumschlagshäufigkeit bei Rohmaterialien, etc.
2.
Kundenperspektive
– Ausrichtung auf den Kunden
Neben den Zufriedenheitswerten der aktuellen Kunden werden hier alle kundenbezogenen Anstrengungen betrachtet. Dazu gehören die Analyse der Kundenbedürfnisse, der Grad der Berücksichtigung dieser Wünsche, die Betrachtung der Maßnahmen zur Befriedigung der Kundenwünsche in den Geschäftsprozessen, die direkte Befragung des Kunden zu seiner Sicht, und die Darstellung in Zahlen.
Es wird hier die Sicht
des externen Kunden dargestellt, wie dieser das Unternehmen sieht.
Die Ermittlung der
Kundenzufriedenheit erfolgt durch Feedback in Form einer Kundenabfrage, z.B.
Fragebogen, Telefoninterviews, persönliche Interviews. Dabei geht es nicht nur
um die Fähigkeit des Unternehmens, derzeitige Kunden zu halten (Customer
Retention). Aus der Kundenzufriedenheit wird abgeleitet, welche Chancen das
Unternehmen hat, neue Kunden zu gewinnen. Dies betrifft dies Aspekte
Bekanntheitsgrad, Empfehlungen durch Kunden, Erfahrungsaustausch.
Typische Kennzahlen
für die Kundenperspektive sind Anzahl bzw. Prozentsatz der Kunden, die mit
Pünktlichkeit, Qualität, Preis-/Leistungsfähigkeit zufrieden sind. Andere
Zahlen drücken die Zufriedenheit mit Absprachen, Schnelligkeit der
Mängelbehebung, Freundlichkeit der Kontaktpersonen aus. Weitere Möglichkeiten
sind Marktanteil, Wachstumsrate im Marktsegment im Vergleich zur Konkurrenz
oder zum Markt, Marktanteil bei Hauptkunden, Anteil Neukunden, Anteil verlorene
Kunden.
Aus den
Kundenbefragungen bzw. deren Details ergeben sich weiterhin Anregungen zur
Verbesserung der Produkte und Prozesse. Dazu sind aus der Kundenzufriedenheit
die Faktoren zu analysieren, welche die Umsätze der Produkte / Leistungen in
Form von Qualität, Preis, Service, Mängel, etc. beeinflussen.
3.
Interne
Prozesse – Ermittlung der Prozessleistungsfähigkeit
Sofern eingeführt, ist
dies die Darstellung des Prozessmanagements. Die Zahlen des Prozesscontrollings
sind hier gültig. Die wesentlichen Prozesskennzahlen sollten sich hier hierarchisch
verdichten und die Prozessleistung darstellen. Über den darin enthaltenen Aufwand
kann auch der Einfluss auf den finanziellen Erfolg dargestellt werden.
Für die realistische
Darstellung von Prozesskennzahlen müssen allerdings mindestens die ersten
Schritte des Prozessmanagements eingeführt sein. Die Kernprozesse müssen identifiziert
und beschrieben sein. Die hauptsächlichen Messgrößen für die Steuerung dieser
Prozesse müssen definiert und ermittelbar sein. Diese Kernprozesse müssen
laufend überwacht, besser noch aufgrund der Messgrößen gesteuert werden.
4.
Wachstum
und Lernen – das Potenzial des Unternehmens zu Innovation, Mitarbeiterentwicklung
und Change Management
Hier geht es zunächst um die Fähigkeit des Unternehmens, die für das Überleben notwendigen neuen Produkte gem. Lebenszyklus zeitgerecht zu entwickeln und auf dem Markt einzuführen. Kennzahlen sind hier typischerweise Anteil neuer Produkte am Umsatz, Anzahl der (erfolgreichen) Markteinführungen, Anteil Neue Kunden (siehe auch 1.), aber auch die Entwicklung Umsatz / Mitarbeiter.
Nächster Fokus ist die Entwicklung der Fähigkeiten und Kompetenzen der Mitarbeiter. Diese sollen durch Schulung und Entwicklung in die Lage versetzt werden, das Managementsystem des Unternehmens zu leben und die Ziele des Unternehmens zu erreichen. Neben fachlichen Schulungen sind Trainings zur eigenen Entwicklung in dieser Perspektive. Kenngrößen sind hier Mitarbeiterzufriedenheit (Umfragen, Selbstbewertung nach DIN EN ISO 9001:2000, Personalentwicklungsgespräche, etc.), Managementqualität (Anteil Mitarbeiter zufrieden mit Managementsystem, Vorgesetzten, Unternehmenskultur, Entscheidungsfindung, Motivation), Informationsqualität, etc. Einfache Kenngrößen sind z.B. Anzahl Schulungstage pro Mitarbeiter. Ziel ist es, die Prozessperformance durch gut ausgebildete und motivierte Mitarbeiter zu steigern. Unterstützt wird dies durch verlässliche Informationen, passende EDV-Systeme und –Tools sowie ausreichende Ressourcenzuordnung.

Für die Beurteilung der Qualität von
Software wurde für die Softwareentwicklung ein Modell entwickelt, das einfach
auf Prozesse übertragen werden kann. Dieses Modell auf Basis ISO TR 15504 SPICE
Software Process Improvement Capability dEtermination
wurde für die Belange des Prozessmanagements erweitert. Es wird die Prozessleistung
als IST-Wert ermittelt. Daraus ergibt sich direkt eine
Prozessleistungsfähigkeit mit ZIEL-Wert und Erfordernissen. Ableiten lässt sich
daraus, welche Maßnahmen zur Verbesserung der Prozessleistungsfähigkeit
eingeleitet werden müssen und welcher Aufwand dafür notwendig sein wird. Weiter
lässt sich darauf aufbauend der Weg zum Ziel ableiten.
Dazu wird ein Prozess in einem Prozess
Assessment untersucht. Dieses Assessment führt zu einer Beurteilung der
Prozessleistungsfähigkeit (Capability Level). Aufbauend auf dieser Prozessleistungsfähigkeit
kann eine Prozessverbesserung (Process Improvement) eingeleitet werden.
Außerdem ergeben sich die Angriffspunkte und die Risiken aus der Analyse der
Prozessleistungsfähigkeit. Das Process Assessment führt damit über die
ermittelten Punkte direkt zu einer Prozessverbesserung und weiter zu
Prozessänderungen. Es bietet sich weiterhin an, die im Assessment ermittelten
Best Practices auf andere Prozesse zu übertragen. Vorsicht vor dem NIH-Syndrom
(Not Invented Here), das einer Übertragung von Best
Practice Leistungen leider noch viel zu oft im Wege steht.

Das Modell arbeitet mit 5 Prozessreifegraden
(Process Capability Levels), welches die Prozessleistungsfähigkeit
widerspiegelt, siehe Abbildung.

Die Ermittlung des aktuellen Prozessreifegrades
erfolgt durch die Analyse von Prozessmerkmalen. Ermittelt wird anhand von
Fragetechniken, inwieweit diese Prozessmerkmale erfüllt sind. Dabei wird ein
relativ grobes Raster von 4 Stufen angewandt:
Die Prozessmerkmale (Process Attributes PA1 bis 9)
sind den Levels wie in der Abbildung dargestellt zugeordnet. Um einen Level im
Prozessreifegrad zu erreichen, müssen die Prozessattribute der darunter
liegenden Level vollständig erfüllt sein.
Es empfiehlt sich, Nachweise für die einzelnen
Aspekte bei den jeweiligen Attributen einzufordern.
Die FMEA
Fehlermöglichkeits- und Einflussanalyse (engl. Failure Mode and Effect
Analysis) wurde als Werkzeug des Qualitätsmanagements bereits in den sechziger
Jahren entwickelt und hat sich seitdem - insbesondere in der Automobilindustrie
- durchgesetzt, während man in klein- und mittelständigen Betrieben immer noch
eine gewisse Skepsis gegenüber dieser Methode beobachten kann.
Analysiert man
sämtliche Fehler während eines Produktentstehungsprozesses, erkennt man, dass
ca. 80% aller Fehler aufgrund unzureichender Entwicklung, Konstruktion und
Planung entstehen. Weiterhin kann erkannt werden, dass 60% aller Ausfälle innerhalb
der Gewährleistung (im Sinne der Projektphase "Service / Betreuung")
ihren Ursprung in fehlerhaften, unfertigen oder unreifen Entwicklungen haben.
Diesen
Erkenntnissen
tragen die wesentlichen Aufgaben und Ziele der FMEA Rechnung:
·
Ermitteln einer
Risikorangfolge mittels einer Kennzahl: Risikoprioritätszahl,
·
Verbessern der
Entwürfe durch Rückfluss von Erfahrungswerten ähnlicher Betrachtungseinheiten,
·
Verkürzen der
Entwicklungszeit, Senken der Entwicklungskosten,
·
Vermeiden von
Doppelarbeit und Verringerung von Änderungen nach Beginn der Serienfertigung
·
Senken der Blind-
und Fehlleistung und
·
Beitrag zur
Erfüllung unternehmenspolitischer Qualitätsziele.
Entsprechend
der jeweiligen Entwicklungsphase wird zwischen Produkt-, Konstruktions- und
Prozess-FMEA unterschieden.
Mit der Produkt-FMEA werden unter
Berücksichtigung von Betriebszuständen und -bedingungen die Sicherheit und die
Produktzuverlässigkeit sowie die Einhaltung von gesetzlichen Vorschriften
überprüft. Das funktionsgerechte Zusammenwirken der Baugruppen und ihrer
Verbindungen wird zur Vermeidung von Fehlern beim Systementwurf hinsichtlich
der Risiken nach der Auslieferung untersucht. Als Grundlage hierfür dient z. B.
das Pflichtenheft.
Die Konstruktions-FMEA untersucht die
pflichtenheftgetreue Gestaltung und Auslegung der Einzelkomponenten zur
Vermeidung von Entwicklungsfehlern und konstruktiv beeinflussbaren Prozessfehlern.
Die Prozess-FMEA untersucht schließlich die zeichnungsgerechte
Fertigungsplanung (Prozessplanung) und -ausführung der Erzeugnisse /
Komponenten zur Vermeidung von Planungs- und Fertigungsfehlern. Ziel ist,
sicherzustellen, dass die Qualität des Endproduktes den Erwartungen des Kunden
entspricht.
Diese Prozess-FMEA kann in analog für alle Prozesse angewandt werden.
Für die Durchführung einer FMEA wird eine Strukturierung des Vorlaufes
hinsichtlich Funktionen bei der Konstruktions-FMEA und der Prozesse bei der
Prozess-FMEA vorgenommen. Der Ablauf einer FMEA ist wie folgt – benutzt wird
ein FMEA Formblatt entsprechend DIN 25 44:
Nachdem ein Produkt oder ein Prozess
zur Analyse ausgewählt wurde, können anhand der Formblätter folgende
Zusammenhänge abgefragt werden:
·
Was sind die potentiellen Folgen für den Endbenutzer?
·
Was sind die potentiellen Ursachen?
·
Was sind die vorgesehenen
Prüfmaßnahmen zur Entdeckung des Fehlers?
Das betrachtete System – sei es Produkt oder Prozess – besteht dabei
aus einzelnen Elementen. Die Systemstruktur ordnet vom Produkt bzw. Prozess als
oberster Ebene ausgehend die einzelnen Systemteile auf unterschiedlichen
hierarchischen Ebenen an. Sofern Prozess oder Produkt Schnittstellen zwischen
Systemelementen enthält, die für seine Funktion wichtig sind, werden diese in
der Strukturanalyse dargestellt.
Die Prozess-FMEA beginnt mit
dem Prozessoutput und dem übergeordneten Gesamtprozess und richtet dann bei
Bedarf den Fokus auf Prozesselemente (Subprozesse, Aktivitäten) auf tieferen
Ebenen. Dazu ist die detaillierte Prozessbeschreibung notwendig.
In der
Prozess-FMEA wird dazu jeder
Prozessschritt / jeder Prozessoutput auf mögliche Fehler hin untersucht. Dies
erfordert Kreativität! Empfehlenswert ist der Einsatz entsprechender Techniken.
Die möglichen Folgen des potenziellen Fehlers werden abgeschätzt. Anschließend
werden mögliche Fehlerursachen ermittelt. Dem potenziellen Fehler werden die
vorgesehenen Prüfmaßnahmen gegenübergestellt.
Anschließend
erfolgt die Bewertung mit jeweils 1 bis 10 Punkten je Faktor
·
mit 1 Punkt für „Es ist unwahrscheinlich, dass der Fehler
irgendeine wahrnehmbare Auswirkung auf des Verhalten des Prozesses (Produktes)
für den Kunden haben könnte“
·
über z.B. 5 Punkte für mittelschwere Fehler mit „Der
Kunde ist unzufrieden, fühlt sich durch den Fehler belästigt oder ist
verärgert, er bemerkt Beeinträchtigungen des Systems“
·
bis 10 Punkte für äußerst schwerwiegende Fehler, die
„Funktionsstörungen oder möglicherweise die Sicherheit und/oder die Einhaltung
gesetzlicher Vorschriften beeinträchtigt“.
·
mit 1 Punkt für „Unwahrscheinlich“
·
über z.B. 5 Punkte für
„Gering“ mit „Prozess entspricht generell früheren Abläufe, bei denen
gelegentlich, aber nicht in größerem Maße, Fehler auftraten“ oder „mit früheren
Prozessen vergleichbar, die gelegentlich – jedoch nicht in wesentlichem Umfang
– Fehler aufwiesen“
·
zu 10 Punkten für “Es
ist nahezu sicher, dass Fehler in größerem Umfang auftreten“.
·
mit 1 Punkt für „Hoch“
mit „Funktioneller Fehler, der bei den nachfolgenden Arbeitsgängen bemerkt
wird, Wahrscheinlichkeit dafür >99,99%“
·
über z.B. 6 Punkten für
„Gering“ mit „Leicht zu erkennendem Fehlermerkmal“
·
bis 10 Punkten für
„Unwahrscheinlich“ mit „Das Merkmal wird nicht geprüft, bzw. kann nicht geprüft
werden“ oder „Verdeckter Fehler, der im Prozess oder in den Folgeprozessen
nicht erkannt werden kann“.
Aus dem
Produkt der 3 Faktoren von jeweils 1 bis 10 ergibt sich eine RKZ Risikokennzahl
oder RPZ Risikoprioritätszahl zwischen 1 und 1000, welche eindeutig das Produkt
aus Bedeutung des Fehlers, der Wahrscheinlichkeit der Auftretens und der Wahrscheinlichkeit
der Entdeckung angibt.
Daraus lassen sich empfohlene Abwehrmaßnahmen ableiten
und priorisieren. Ebenso lässt sich genauso ein verbesserter Zustand nach
Umsetzung der Abwehrmaßnahmen erneut ermitteln.
Die FMEA ist
mit ihrem numerisch erfassbaren Ergebnis, der Risikoprioritätszahl als eine Qualitätskennzahl
nicht nur ein Instrument zum Erkennen und Abstellen von Fehlern im Produkt bzw.
Ablauf, sondern dient auch zur ständigen Verbesserung in der Entwicklungsphase
des Produkts bzw. Prozesses.
Die richtige
und damit auch wirkungsvolle Anwendung dieses Werkzeuges setzt allerdings voraus,
dass der Moderator besonders geschult ist, alle im FMEA-Zirkel vertretenen
Mitarbeiter über Ablauf, Sinn und Zweck der FMEA informiert sind und dass alle
stets sachlich, objektiv und emotionsfrei bleiben. Streitereien wirken
kontraproduktiv!
Den typischen Ablauf eines Prozesses
innerhalb einer funktionalen Organisation eines Unternehmens zeigt das folgende
Bild.

Das heute meist problembehaftete Wirken
der Funktionen im Prozess wird deutlich. Wer ist für den Kunden verantwortlich?
Wer ist für welchen Prozessschritt verantwortlich – gegenüber dem Unternehmen,
gegenüber dem Kunden? Wer koordiniert die Abfolge der Prozessschritte? Prozessschritte
können Aktivitäten oder ganze Prozesse sein. Dies erhöht die Komplexität und
die Unsicherheit.
Die Vorgehensweise und die Schritte zum
Design von Prozessen zeigt das nächste Bild. Je nach Art der Vorgehensweise, nach
Grad der Umsetzung hat das Design von Prozessen Auswirkungen auf die
funktionale Gliederung des Unternehmens. Die Einführung von neuen Prozessen oder
von Prozessmanagement zieht meist Organisationsanpassungen nach sich.

Da der unternehmerische Erfolg stark von
der Befriedigung der Kundenwünsche durch die Geschäftsprozesse des Unternehmens
abhängt, bietet sich an, die Prozesse an den Kunden auszurichten und diese ggf.
zu segmentieren. Prozesse werden damit für unterschiedliche Kundengruppen
jeweils anders implementiert. Es kann so für die jeweilige Kundengruppe ein
optimales Prozessdesign gefunden werden.
Es bietet sich z.B. an, die Prozesse nach
der Komplexität und Schwierigkeit der behandelten Objekte zu strukturieren. Bei
der Supply Chain – der Kundenauftragsabwicklung – sieht eine mögliche
Segmentierung so aus:
Die Auftragsabwicklung für Routinefälle
wird – da lauter gleichartige Vorgänge – weitestgehend automatisiert. Am Besten
bietet man hier dem Prozesskunden eine Online-Lösung oder Automaten an.
Beispiel im Bankwesen ist hierfür Online-Banking, welches die Betreuung von
Konten für die Bank wesentlich verbilligt. Anderes Beispiel ist das Einkaufen
von Büromaterialien aus einem elektronischen Katalog mit anschließender direkter
Anlieferung an den Arbeitsplatz durch einen Service Provider. Weiterhin gehören
dazu die Dienste von Logistics Service Providern für C-Teile in der Produktion.
Die Kosten des Einzelvorgangs können dabei (Ausnahme Online-Banking) ruhig
etwas höher sein. Es werden Kosten in der Prozesskette eingespart, besonders
Personalkosten. Ziel ist es hier, Aufwand zu reduzieren, schnelle
Reaktionszeiten zu bieten, die Transaktionen eigentlich so zu vereinfachen,
dass diese vom Bedarfsträger selbst vorgenommen werden können.
Die Auftragsabwicklung der mittelschweren
Fälle wird zur Domäne der bisherigen Auftragsabwickler, die bislang durch die
Routinefälle in Anspruch genommen wurden, jetzt entlastet sind und hier ihre
Fähigkeiten einbringen können. Dieser Prozess sollte zum Standardprozess
erklärt werden und optimal auf die System- und Prozesskunden der mittelschweren
Fälle ausgerichtet werden. Ziel ist es hier, die Ressourcen
(Mitarbeiterfähigkeiten) optimal mit vertretbarem Aufwand zu nutzen, um
optimale Kundenzufriedenheit zu erzeugen.
Die komplexen Fälle sind für die
Spezialisten der Auftragsabwicklung. Sie erfordern hohe Flexibilität und hohes
Können der Process Actors. Diese bewältigen hier einzigartige Einzelfälle. Hoher
Aufwand wird allerdings durch hohe Kundenzufriedenheit belohnt und kann
entsprechend in Rechnung gestellt werden.
Eine andere Segmentierung der Prozesse
kann z.B. so erfolgen (Bank, Versicherung):
Die Ermittlung der Kundengruppen für eine
Prozesssegmentierung kann z.B. gem. nachstehender Abbildung erfolgen.
Es bietet sich an, die Prozesse für die
Standardkunden („C-Kunden“) soweit wie möglich auf minimalen Aufwand und Automatisierung
zu trimmen. Geschickt ist es, hier ein optimiertes Beschwerdemanagement für
Reklamationen zu installieren, um den Kunden zwar auf eine vereinfachte
Abwicklung von Vorgängen zu bringen, ihm jedoch zu zeigen, dass er für das
Unternehmen trotzdem wichtig ist. Hauptsächlicher Aspekt wird hier die Kosten
pro Transaktion sein.
Für die Potenzialkunden („B2-Kunden“)
richtet man bevorzugt Standardprozesse ein, die dem Kunden eine hohe
Aufmerksamkeit des Unternehmens signalisieren, jedoch mit minimalem Aufwand
laufen und nicht die gesamte Bandbreite der Dienstleistungen bieten.
Dienstleistungen mit hohem Deckungsbeitrag werden angeboten, solche mit
niedrigem Deckungsbeitrag nicht. Es bietet sich an, die Prozesse für die
B1-Kunden hier einzusetzen, jedoch Abstriche und Vereinfachungen vorzunehmen.
Ziel ist es, hier noch Geld abzuschöpfen, ohne den Kunden unnötigerweise
frühzeitig zu vergraulen. Ein Abwandern eines Anteils der B2-Kunden wird
bewusst in Kauf genommen.

Für die Wunschkunden („B1-Kunden“) wird die Prozesswelt optimal ausgerichtet. Diese Kunden zu gewinnen und zukünftig an das Unternehmen zu binden, ist das Zukunftsgeschäft. Hoher Servicelevel, Identifikation mit den Kundenwünschen ist das Ziel. Es reicht nicht aus, den Kunden zu befriedigen, sondern er muss erfreut werden. Nur damit ist eine Wachstumsstrategie umzusetzen.
Die Idealkunden „A-Kunden“ bilden das derzeitige Rückgrat des Unternehmens und bringen Umsatz sowie vor allem Gewinn. Hier gilt es, die auf die B1-Kunden ausgerichteten Prozesse optimal zu nutzen, um diese A-Kunden zufrieden zu stellen. Darüber hinaus sind Kundenbindungsprogramme aufzusetzen, z.B. Key Account Management, Rabattprogramme, besondere Dienstleistungen, besonderen Privilegien, Zugang zu geschützten Datenbereichen, etc.
Diese über die Kundensegmentierung gestützte Prozessentwicklung ermöglicht es dem Unternehmen, alle 4 Kundengruppen im Rahmen der Strategie und der Möglichkeiten mit einem optimalen Kosten-/Nutzenverhältnis zu bedienen und sich trotzdem zukunftsorientiert aufzustellen.
Da
Geschäftsprozesse das operative und steuernde Rückgrat des Unternehmens bilden,
kann die Optimierung der Prozesse auch über die Errichtung und Optimierung des
Managementsystems des Unternehmens erfolgen.
Vorteile eines
Managementsystems:
·
Zielorientierte
Steuerung des Unternehmens durch eine messbare Unternehmens- und
Qualitätspolitik, welche auf die Bedürfnisse der „interessierten Parteien“
abgestimmt ist.
·
Konzentration
auf die wertschöpfenden Prozesse, Etablierung dieser Prozesse als Kernprozesse,
Setzen von Prioritäten. Durch Ausrichtung aller Unternehmensbereiche auf die
Kernprozesse wird die Leistungsfähigkeit für die Befriedigung der Kundenanforderungen
erhöht, es wird Aufwand minimiert und es werden Zielkonflikte vermieden.
·
Bessere
Nutzung der Ressourcen führt zu höherer Produktivität, weiterhin geringere
Kosten durch Reduzierung von Fehlleistungen wie Ausschuss, Reklamationen,
unnötige Rückrufe, Nacharbeit, etc.
·
Risikominimierung
– da die Kernprozesse und deren Messgrößen und Einflussfaktoren bekannt sind
und zur Steuerung verwendet werden. Fehlentwicklungen können erkannt werden,
sie können verhindert bzw. entschärft werden, effektive Gegensteuerung ist
möglich.
·
Drastische
Reduktion von Cost of Non Quality, da nicht nur aufgetretene Fehler selbst
behoben werden (Korrekturmaßnahmen), sondern in der Analyse auch die Ursache ermittelt
wird und damit weitere gleichartige Fehler ausgeschlossen werden. Ebenso können
mit diesem Instrument Vorbeugungsmaßnahmen und Verbesserungen gesteuert werden.
·
Erhöhung
der Flexibilität – die Prozessmodelle erlauben Simulationen, mit denen die
Auswirkungen von möglichen strategischen Entscheidungen vorweggenommen werden
können. Vorteil ist die Möglichkeit, das gesamte System zu analysieren und
nicht nur einzelne Funktionen.
·
Klare
Informationsflüsse und verbessertes Wissensmanagement. Durch die Darstellung
der Abläufe wird bisheriges Insiderwissen der Process Actors dokumentiert und
zugänglich.
·
Detaillierte
Informationen über Kunden stehen zur Verfügung. Die Kundenwünsche werden
ermittelt, seine Zufriedenheit abgefragt. Es wird transparent, welchem Kunden
welche Leistung bzw. welches Produkt in welcher Form und in welcher Qualität in
welcher Zeit angeboten werden kann, um ihn optimal zufrieden zu stellen. Das
erworbene Wissen kann genutzt werden, um neue Kunden zu erreichen.
Ein sehr strukturiertes Vorgehen ist die Umsetzung – bzw. Auditierung und
Zertifizierung – eines (Qualitäts-) Managementsystems nach DIN EN ISO
9001:2000. Dieses hat die Grundsätze:
1.
Kundenorientierung
2.
Führung
3.
Einbeziehung
der Personen (Mitarbeiter etc.)
4.
Prozessorientierter
Ansatz
5.
Systemorientierter
Managementansatz
6.
Ständige
Verbesserung
7.
Sachbezogener
Ansatz zur Entscheidungsfindung
8.
Lieferantenbeziehungen
zum gegenseitigen Nutzen.
Im Einzelnen:
1.
Kundenorientierung
– Unternehmen sollen die aktuellen und zukünftigen Bedürfnisse der Kunden
verstehen, ihre Anforderungen erfüllen und danach streben, diese Erwartungen zu
übertreffen.
2.
Führung
– das Management sorgt dafür, dass Zweck und Ausrichtung der Organisation
übereinstimmen. Es schafft und erhält ein internes Umfeld, in dem Mitarbeiter
sich voll für das Erreichen der Ziele der Organisation einsetzen können.
3.
Einbeziehung
der Personen – Mitarbeiter aller hierarchischen Ebenen sind das Rückgrat und
die wichtigste Ressource einer Organisation. Die Mitarbeiter sind vollständig
einzubinden, um ihre Fähigkeiten zum Vorteil der Organisation einzusetzen.
4.
Prozessorientierter
Ansatz – Ergebnisse werden effizienter erreicht, wenn die beteiligten
Ressourcen und Aktivitäten als Prozess aufgesetzt und geleitet werden.
5.
Systemorientierter
Managementansatz – die Wirksamkeit und die Effizienz einer Organisation bei der
Zielerreichung können verbessert werden, indem das Unternehmen als System
zusammenwirkender und zusammenhängender Prozesse gesehen wird. Identifizieren,
Verständnis und Management dieser Zusammenhänge sind deshalb wichtiger
Teilaspekt jeder Unternehmensbetrachtung.
6.
Ständige
Verbesserung – dies soll dauerhaftes Ziel jeder Organisation sein, um das Erreichte
zu sichern, die Leistungsfähigkeit weiter zu steigern und sich laufend an Änderungen
der Umgebung anzupassen.
7.
Sachbezogener
Ansatz zur Entscheidungsfindung – wirksame Entscheidungen werden auf der Basis
von sachlicher Analyse von Daten und Informationen getroffen.
8.
Lieferantenbeziehungen
zum gegenseitigen Nutzen – jede Organisation und ihre Lieferanten sind
voneinander abhängig. Für beide Seiten vorteilhafte Beziehungen, die zudem
langfristig angelegt sind, steigern die Fähigkeiten beider Seiten,
Wertschöpfung zu generieren.
Das Prozessmodell
nach DIN EN ISO 9001:2000 zeigt die folgende Abbildung:

Die Gründe, warum ein Unternehmen oder eine Funktion bzw. Einheit sich nach
DIN EN ISO 9001:2000 zertifizieren lassen sollte, können sein:
·
Bewertung
des Managementsystems durch einen unabhängigen, externen Auditor
·
Erkennen
von Stärken und Verbesserungspotenzialen in allen Gebieten
·
Identifizierung
von Kernprozessen
·
Analyse
der geschäftsentscheidenden Prozesse durch Experten aus der Praxis
·
Ermittlung
von Kunden- und Lieferantensicht
·
Aufzeigen
neuer Perspektiven
·
Erfüllen
von Forderungen von Kunden (Zertifikat).
Das Vorgehen zur
Auditierung und zur Zertifizierung des Managementsystems nach DIN EN ISO
9001:2000 erläutert die nächste Abbildung:

Wesentlich für die Umsetzung von
Prozessoptimierungen sind kritische Erfolgsfaktoren. Wirksame
Prozessoptimierungen werden durch kritische Erfolgsfaktoren (Critical Business
Issues, CBI) gesteuert. Diese CBIs können auch als erkannte Schwachpunkte
gesehen werden, die wirklich weh tun und die Verbesserungspotenzial darstellen.
Es ist wichtig, den Zusammenhang zwischen dem CBI und dem zu optimierenden Prozess
klarzustellen, damit die Optimierung einen merklich positiven Einfluss auf den
CBI hat.
Sobald Prozessoptimierungen über einen
abgeschlossenen Bereich hinausgehen, eine Verantwortungsbereich überschreiben,
oder Organisationsfragen aufwerfen, sind kritische Erfolgsfaktoren unerlässlich.
Beispiele für CBIs:
· Bestehende Differenzen zwischen der
eigenen Leistung und den Leistungen der Mitbewerber oder den Kundenerwartungen
· Unzureichende Position im Wettbewerb
· Erkannte, existenzgefährdende Schwächen
des Unternehmens
· Zu erwartende Differenzen zwischen eigenen
Leistungen und Kundenerwartungen
· Eine Gelegenheit, Wettbewerbsvorteile zu
schaffen oder auszubauen.
Möglichkeiten
für die Identifizierung von CBIs:
· Kundenbefragungen / Zielgruppenumfragen
und Reklamationen
· Konkurrenzanalysen
· Leistungsvergleich mit
,,best-in-class" oder ,,best-in-world" über Benchmarking
· Nichterreichen von finanziellen
Zielsetzungen, Qualitäts- oder Produktivitätszielen
· Ableitung aus Unternehmenszielen / Budget
/ Geschäftsplan
· Technologische Entwicklung oder
Erfindungen.
Es gelten
die Grundregeln:
· ,,Keine Differenz (Delta) zwischen IST und
SOLL --> kein CBI"
· ,,Kein Leidensdruck --> kein CBI"
· ,,Keine Unterstützung durch das
Management --> kein CBl".
Ohne Delta, Leidensdruck und Unterstützung
durch das Management macht Re-engineering keinen Sinn.

Für die Umsetzung der Verbesserung bzw.
Neugestaltung von Geschäftsprozessen gibt es mehrere Vorgehensweisen.
Unabhängig davon, welches Konzept gewählt und verfolgt wird, sind einige Fußangeln
zu beachten. Wesentliche Problembereiche, die jede Prozessverbesserung stark gefährden:
Das Prinzip der kontinuierlichen
Verbesserung wird am ehesten durch KAIZEN erreicht. Getragen von der
Unternehmensbasis – den Mitarbeitern – werden laufende Qualitätsverbesserungen
funktionsübergreifend umgesetzt. KAIZEN vereint verschiedene Ansätze unter
einem gemeinsamen Schirm. Das Unternehmen wird ganzheitlich betrachtet. Es
herrscht das Evolutionsprinzip. Die Verbesserungen werden in kleinen Schritten
laufend umgesetzt. Das Konzept ist langfristig angelegt, große Änderungen in
kurzer Zeit sind damit nicht zu erreichen.
KAIZEN kommt aus dem japanischen
Kulturkreis mit seiner ausgeprägten Fluss- und Prozessorientierung.
Zielrichtung ist die Prozessoptimierung, welche
gem. der japanischen Mentalität kontinuierlich, d.h. laufend und in
jeweils kleinen Schritten vorgenommen werden soll und auf dem Bestehenden
aufbaut. Erreichte Verbesserungen sollen in Zukunft beibehalten werden. Rückfall
ist zu vermeiden. Treibende Kräfte sind dabei die Mitarbeiter auf der
Arbeitsebene selbst. Diese kennen die Probleme in Ihrem Arbeitsbereich am
Besten.
Geschäftsprozessoptimierung
wird dagegen eher vom mittleren Management gesteuert und umgesetzt. Das
Bestehende wird in größeren Schritten verbessert, „transformiert“, Schwachstellen
werden ausgemerzt. Zentraler Ausgangspunkt jeder Prozessoptimierung ist die
Durchführung von systematischen Prozessanalysen. Dies gilt vor allem in den
administrativen und Gemeinkostenbereichen. Diese Analysen erfordern klar strukturiertes
Vorgehen und detailliertes Wissen über Wesen und Elemente von Prozessen. Über
Schwachstellenanalysen werden Verbesserungsmaßnahmen eingeleitet. Prozesse
werden durch Prozessoptimierung und Prozessmanagement auf "sanfte"
Art gestaltet. Bestehende Prozesse werden vom Ist-Zustand ausgehend in kleinen
Schritten verbessert und optimiert, ähnlich Vorgehen bei "KAIZEN".
In Prozess
Re-engineering, auch als Prozess Redesign bezeichnet, herrscht die Grundhaltung
vor, Prozesse radikal neu zu gestalten. Das Bestehende wird grundsätzlich in
Frage gestellt. Prozess Re-engineering wird in großen Schritten mit großen
Änderungen durchgeführt. Aufbauend auf der Prozessanalyse werden die Prozesse
optimiert bzw. neu aufgesetzt. Es wird gerne mit der "Grüne Wiese"
Methode verbunden: Wenn wir unser Unternehmen völlig neu auf der grünen Wiese
bauen würden, wie würden wir dann unsere Prozesse gestalten? Dieses Konzept
des Prozess Re-engineering zielt auf die strukturelle Neuorganisation
betrieblicher Prozesse. Deren Struktur wird verändert. Die bestehenden
Prozesse werden als ohnehin unbrauchbar betrachtet ("All is bad")
und interessieren nicht. Die neuen, notwendigen Prozesse werden radikal, fundamental
und drastisch angegangen und zur Einführung getrieben.
Die
Unterschiede in der Vorgehensweise zwischen Prozessoptimierung und Prozess
Re-engineering zeigen die beiden folgenden Abbildungen.


Im radikalen
Prozess Re-engineering wird die bisherige Organisation aufgelöst bzw. drastisch
geändert. Aber auch in der Prozessoptimierung können sich Anforderungen an eine
stärkere Prozessorientierung der funktionalen Organisation ergeben. Möglich
sind deshalb alle denkbaren Zwischenzustände in der Organisation – von
einfachen Teams, Projektteams, multifunktionalen Teams (zusammengesetzt aus
Vertretern unterschiedlicher Unternehmensfunktionen) – bis hin zur reinen
Prozessorganisationen.
Es ergeben sich
neue Rollen und Aufgabenverteilungen. Im Extremfall ersetzt eine Person mehrere
Mitarbeiter aus verschiedenen bisherigen Funktionen und bildet einen sogenannte
Case Worker. Diese Person arbeitet für einen Geschäftsfall (Case) alle Schritte
eines Prozesses eigenverantwortlich ab. Zur Erledigung des Volumens müssen
mehrere Case Worker eingesetzt werden. Die bisherigen Gruppenleiter geben
einen Teil ihrer Verantwortung (für die Arbeitsorganisation) ab und sind
zukünftig für die Prozessgestaltung (Prozess Owner) und für das Ressourcen Management
(Resource Owner) zuständig.
Als
Zwischenstufe bzw. Ersatz eines Case Workers ist eine Teamorganisation
möglich. In jedem Team sind Mitglieder aus den früheren Funktionen integriert
und arbeiten gemeinsam eigenverantwortlich wie ein Case Worker. Dazu müssen die
Linienfunktionen – und deren Verantwortliche und Leiter – Kompetenz und
Entscheidungsbefugnis an die Teammitglieder bzw. Case Worker abgeben.
Diese
Änderungen haben auf die Organisation und auf die Anforderungen an die
Mitarbeiter große Auswirkungen. Neben der Übernahme von Verantwortung von ihren
bisherigen Gruppenleitern für die Arbeitsorganisation und für das aktuelle Tun
ist vor allem Flexibilität gefragt. Die Arbeit in wechselnden Teams wird
Standard. Jeder hat plötzlich mehrere "Chefs" - neben disziplinarischen
Vorgesetzten existieren jetzt fachliche Vorgesetzte bzw. - um es in der
Kunden-Lieferanten Beziehung auszudrücken - es gibt jetzt vorher fremde
Bereiche, für die eine Dienstleistung - die eigene Arbeit - erbracht wird.
Da es weniger Arbeitsinhalte zu integrieren gibt und die Überwachungsfunktion verschwindet, ändert sich auch die Rolle der Manager. Der "Chef" wird zum Mentor, welcher Ressourcen bereitzustellen hat, Fragen beantworten muss und sich um die langfristige Karriereplanung seiner Mitarbeiter zu kümmern hat. Hier sind auch die größten Widerstände gegen Prozess Re-engineering zu erwarten. Die Vertreter des bisherigen mittleren Managements haben durch Re-engineering am meisten zu verlieren, da sie ihre bisherigen Karrieren und Erfolge auf den traditionellen Arbeitsweisen aufgebaut haben.

Je stärker eine Organisation
prozessorientiert ausgerichtet wird, umso wichtiger wird Prozessmanagement.
Dieses ist die Durchführung von Aktionen, welche sicherstellen, dass ein Prozess
kontinuierlich beobachtet und verbessert wird. Prozessmanagement ist
Qualitätsmanagement, vergl. auch DIN EN ISO 9001:2000. Der identifizierte und
beschriebene Prozess muss unter eine Verantwortung gestellt werden, ein Prozess
Owner ist zu identifizieren und zu verpflichten.
Aufgabenstellung des Prozess Owners ist
hierbei:
· Gestaltung der Abläufe
· Festsetzen der Leistungsfähigkeit des
Prozesses als Zielgröße
· Festlegen von Messgrößen zur Beurteilung
der Prozesse – Prozessperformance und Prozessstabilität
· Veranlassung der Schulung der Mitarbeiter
· Kontrolle und Nachsorge
· Organisation des Zusammenwirkens seines
Prozesses mit den anderen Geschäftsprozessen im Unternehmen.
Im Einzelnen:
·
Methodik
·
Dokumentation,
Darstellung und Veröffentlichung
·
Schulung
und Training
2.
Prozessweiterentwicklung
·
Prozessübergreifende
Abstimmung
·
Koordination
Anforderungen an IT, Tools, Anforderung an Systeme
·
Anpassungen
an sich ändernde Umweltbedingungen
·
Prozessqualität
·
Prozessstabilität
·
Prozessperformance
·
Process
Capability Level
·
KPIs
Key Performance Indicators
· CSIs Customer Satisfaction Indices
Im Einzelfall kann eine Verantwortung für
die eingesetzten Mitarbeiter im Sinne von Ressourcenmanagement (Auslastung, Ausgleich)
dazu kommen.
Damit ändert sich die Ausrichtung der
Organisation, siehe nachstehende Abbildung. Die vertikale Struktur wird auf die
horizontalen Prozesse gedreht.

Prozessmanagement entwickelt sich damit zur
Anwendung von strukturierten Methoden, um
Grundlagen des Prozessmanagements sind
Ideal ist es,
Prozessmanagement mit Prozess Re-engineering und Prozessoptimierung zu verbinden.
Hier muss allerdings von der reinen Lehre des Prozess Re-engineering abgewichen
werden. Für die drastischen Änderungen sind die Beteiligten einzubinden. Dieses
erfordert professionelle Moderation und exzellente Führung sowie starke und
ausdauernde Sponsorship in der Umsetzung.

Der erste Schritt zur Prozessoptimierung
ist die Identifizierung der betrieblichen Prozesse und die geeignete
Beschreibung. Es bietet sich an, wenige Prozesse mit großem Verbesserungspotential
auszuwählen. Weniger aber richtig ist besser als viel und falsch. Diese
Prozesse müssen beschrieben werden, die aktuelle Performance muss gemessen
werden, um einen Vergleich mit den später verbesserten Prozessen zu haben.
Prozesse sind in Unternehmen üblicherweise
nicht oder nicht vollständig dokumentiert. Dies gilt besonders für funktionsübergreifende
Prozesse. Mit der zunehmenden Orientierung an die neuen Normen wie ISO
9001:2000, welche eine ausgeprägte Prozessorientierung fordern, bessert sich
dies.
Zur reinen Beschreibung von Prozessen gibt es eine Vielzahl ähnlicher bis sehr unterschiedlicher Methoden.

Lineare
Flussdiagramme – Flow Charts - sind einfach zu erstellen, ergeben jedoch über
den reinen Ablauf hinaus keinerlei Informationen.
Flussdiagramme
mit Zuordnung der Organisationseinheit – oder LoV-Charts = Line of
Visibility / Rumbler-Diagramme mit direkter Darstellung der
durchführenden Funktion – zeigen, welche Organisationseinheit mit welchem
Prozessschritt befasst ist. Erweiterungen können durch Symbole für die Art der
Kommunikation (Papier, Ware, elektronisch, etc.) sowie der Speicherplätze (Lager,
Zwischenspeicher, Abholplätze, Wartezeiten) vorgenommen werden.
Flussdiagramme mit Input und Output
Darstellungen stellen neben dem einfachen linearen Ablauf auch die jeweiligen
Inputs und Outputs (Eingaben und Ausgaben) dar. Mischformen mit zusätzlicher
Angabe der Verantwortlichkeiten und Dokumenten sind üblich.
Integrierte einfache Prozessdarstellungen
können mit einfachen Mitteln (Word Dokument, eine Seite für einen Teilprozess)
bis hin zu komplexen Abläufen mit entsprechender Darstellung in geeigneter
Software eingesetzt werden.
Netzpläne aus der Methodik des
Projektmanagements zeigen Abhängigkeiten, sind jedoch für repetitive Aufgaben
weniger geeignet.
Neben den Warenflüssen bzw. den Darstellungen der (Dienst-) Leistungserbringung sind die Flüsse von Daten, Informationen und Entscheidungen darstellbar.
Zur Beschreibung der zu optimierenden Prozesse eignet sich neben dem Flussdiagramm die Beziehungsdarstellung, auch als Interaktionsdiagramm bezeichnet. Es werden die Wechselwirkungen im Unternehmen bzw. im betrachteten Prozess dargestellt. Man konzentriert sich auf denjenigen Bereich, welcher mit dem zu optimierenden Prozess oder Prozessteil in Berührung kommt. Die Beziehungsdarstellung beinhaltet folgende Informationen:
· Die funktionalen Wechselwirkungen werden
dargestellt.
· Der Umfang des Prozesses und seine Grenzen
(Inputs, Outputs, Kunden, Lieferanten) werden aufgezeigt.
· Die in die Prozessoptimierung einzubeziehenden
Funktionen können leicht herausgearbeitet werden. Damit können auch die
Personen, welche zur Prozessoptimierung beitragen können, identifiziert werden.
· Zentrale und ungenügende
Input-Output-Beziehungen werden entdeckt. Diese Beziehungen stehen oft im Zusammenhang
mit den Prozessen, welche den kritischen Erfolgsfaktoren (Critical Business
Issues CBI) und die Schwachstellen beeinflussen.
· Die Beziehungsdarstellung stellt die
Referenz für die organisatorische Umgestaltung des Prozesses und die
betroffenen Funktionen dar.
Die Beziehungsdarstellung ist als Skizze
oder als Diagramm darzustellen. Wichtig ist es, alle Funktionen aufzeigen,
welche in den betrachteten Prozess eingebunden sind (Prozessgrenze).
Das
Wertschöpfungskettendiagramm (WKD) stellt Geschäftsprozesse auf hohem Abstraktionsniveau
dar. Eine Wertschöpfungskette im Wertschöpfungskettendiagramm besitzt die
gleichen Merkmale wie eine Funktion in der Ereignisgesteuerten Prozesskette.
Prozesse können hierarchisch gegliedert werden (Prozess und Unterprozesse).
Vorgänger und Nachfolger können in der Reihenfolge aufgezeigt werden. Die
Beziehungen zwischen Wertschöpfungsketten werden auch als strukturbildende
Beziehungen bezeichnet, weil sie entweder die funktionale Aufbaustruktur
(Beziehung: ist prozessorientiert übergeordnet) oder die Ablaufstruktur
(Beziehung: ist Vorgänger von) einer Organisation beschreiben. Darüber hinaus
ist es möglich, Organisationseinheiten und Abteilungen, Datenobjekte,
Anwendungssysteme, Leistungen, Ziele, Messgrößen und Risiken sowie deren
Beziehungen zu Wertschöpfungsketten darzustellen.

Wertschöpfungskettendiagramme
können Geschäftsprozesse sehr einfach und intuitiv erfassbar darstellen. Sie
ermöglichen gleichzeitig die Darstellung hierarchischer Zusammenhänge und eine
Verkettung entsprechend der Reihenfolge. Steigt jedoch die Anzahl der dargestellten
Teilprozesse und vor allen die Anzahl ihrer Beziehungen zueinander oder zu Organisationseinheiten,
Datenobjekten, Anwendungssystemen, Leistungen, Zielen, Messgrößen oder Risiken,
so werden Wertschöpfungskettendiagramme schnell unübersichtlich. Regeln, nach
denen sich Prozesspfade teilen, können in Wertschöpfungskettendiagrammen nicht
adäquat dargestellt werden.
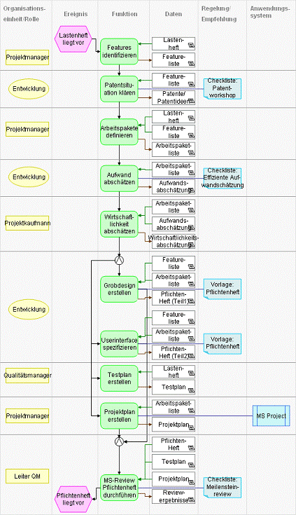
Die
Ereignisgesteuerte Prozesskette (EPK) modelliert die Abläufe in Geschäftsprozessen,
indem Aktivitäten in Relation zu den dazugehörigen Ereignissen gesetzt werden.
Die Methode wurde im Rahmen der Architektur Integrierter Informationssysteme
(ARIS) zur sichtenorientierten Modellierung von Geschäftsprozessen entwickelt
und ist wesentliches Element des ARIS-Konzepts.
Ereignisgesteuerte
Prozessketten stellen Arbeitsprozesse in einer semiformalen Modellierungssprache
grafisch mit Syntaxregeln dar. Dadurch sollen betriebliche Vorgänge systematisiert
und parallelisiert werden, um Zeit und Geld einsparen zu können. Da innerhalb
des Prozesses Entscheidungen auf Basis von Bedingungen und Regeln getroffen
werden, gibt es in der EPK Verknüpfungsoperatoren („und“, „oder“, „exklusiv
oder“). Das Grundmodell der Ereignisgesteuerten Prozesskette umfasst neben
diesen Operatoren auch Ereignisse und Funktionen. Dazu werden Objekte in
gerichteten Graphen mit Verknüpfungslinien und -pfeilen in einer 1:1-Zuordnung
verbunden (Ausnahme bei logischen Verknüpfungen). In einer solchen
Verknüpfungskette wechseln die Objekte sich in ihrer Bedeutung zwischen
Ereignis und Funktion ab, d.h. sie bilden eine alternierende Folge, die zu
einem bipartiten Graphen führt. Wesentliches Kennzeichen ist die Abbildung der
zu einem Prozess gehörenden Funktionen in deren zeitlich-logischer Abfolge.



Die in der
EPK dargestellten logischen Abläufe eines Geschäftsprozesses werden anhand der
erweiterten Ereignisgesteuerten Prozesskettenmodellierung um Organisations-,
Daten- und Leistungsinformationen angereichert. So kann jede Funktion
zusätzlich mit einem Informationsobjekt verbunden werden, aus welchem
Informationen geladen oder in das Informationen gespeichert werden.
Beispielsweise
können hier zusätzliche Informationen über Ausführende, unterstützende Systeme,
verwendete Daten, erzeugte Dateien usw. ergänzt werden, welche die Verbindung
zu anderen Modellsichten des ARIS-Hauses herstellen. Des Weiteren werden
Informationsobjekte verwendet (z. B. Datenbanken, Kundendaten), welche
Einfluss auf Funktionen haben oder Informationen von ihnen holen können.
Datenflüsse, Organisationseinheiten oder Anwendungssysteme können integriert
werden. Die Kanten, die zwischen den grafischen Objekten bestehen, werden in
der e-EPK als Rollen verstanden. Beispielsweise stellt eine Kante zwischen
einer Organisationseinheit und einer Funktion die Rolle einer Organisationseinheit
im Hinblick auf die Funktionsausführung dar (z.B. „führt aus“, „ist fachlich
verantwortlich“, usw.).
Erweiterte
Ereignisgesteuerte Prozessketten mit ihrer freien Platzierung der Elemente auf
der Zeichenfläche werden in ganz ähnlicher Weise verwendet und können die
gleichen Sachverhalte darstellen wie Vorgangskettendiagramme (VKDs) mit ihrer
Sortierung der Elemente nach Spalten.

Ereignisgesteuerte
Prozessketten bieten durch die freie Platzierung der Elemente auf der
Zeichenfläche Vorteile bei der Darstellung von alternativen oder parallelen
Abläufen und bei Rückschleifen sowie bei der Ausnutzung der vorhandenen
Zeichenfläche. Die Beschreibung standardisierter Abläufe ist leicht möglich.
Für diese Technik ist umfangreiche Toolunterstützung vorhanden (z.B. Microsoft Visio, Dia (Software), ARIS
Toolset, bflow* Toolbox). Es herrscht große Nähe zu
Standardsoftwaresystemen.
Schwieriger
ist das Erkennen von Organisationsbrüchen (Wechsel der Organisationseinheit),
Systembrüchen (Wechsel des Anwendungssystems) oder Datenbrüchen (Wechsel des Datenträgers
oder Datenformats) . Hier sind Vorgangskettendiagramme vorteilhafter. Probleme
entstehen vor allem bei der Darstellung komplexer oder kreativer Tätigkeiten,
sowie bei der Modellierung von Überwachungs- und Kontrolltätigkeiten.

Quelle: PZ0151, GNU Lizenz, www.wikipedia.org
Gleicher Prozess als Vorgangskettendiagramm
siehe dort
[Bearbeiten]
[Bearbeiten]
Der Funktionsbaum
beschreibt die Abhängigkeit von Funktionen eines Systems oder von Vorgängen
untereinander. Ein Funktionsbaum zeigt, wie sich ein Problem (bzw. eine Problemlösung)
in Teilprobleme (bzw. Teillösungen) zerlegen lässt. Aus der Sicht einer Implementierung
zeigt dieses Diagramm, welche Funktion welche anderen Funktionen aufruft.
Funktionsbäume
können als Ausgangspunkt einer Sequentialisierung oder Parallelisierung dienen.
Für umfangreichere und präzisere Darstellungen sollte auf entsprechende Module
der Unified Modelling Language (UML) ausgewichen werden.

Das Funktionszuordnungsdiagramm (FZD) beschreibt die Beziehungen von betriebswirtschaftlichen Funktionen zu Ressourcen, Informationsobjekten und weiteren Objekten der Geschäftsprozessmodellierung. Es findet hauptsächlich bei der detaillierten Darstellung von Geschäftsprozessen Anwendung, wo es eine Funktion näher beschreibt. Im Funktionszuordnungsdiagramm kann die Funktion zu sehr vielen Elementen Beziehungen eingehen.
Als Human Ressource sind Rollen/Personentypen am gebräuchlichsten. Sie sollten verwendet werden, wenn eine oder mehrere Personen in einem Unternehmen zu bezeichnen sind und die Zuordnung der Person(en) zu einer Organisationseinheit eine untergeordnete Rolle spielt. Gruppen als Human Ressource sollten verwendet werden, wenn ein fest definiertes Team zu bezeichnen ist. Organisationseinheiten werden seltener zum Ausdruck einer Human Ressource verwendet. Ihr Nachteil ergibt sich hauptsächlich daraus, dass die Namen von Organisationseinheiten bei einer Unternehmensreorganisation regelmäßig mit verändert werden und diese Änderung dann auch in den Funktionszuordnungsdiagrammen gepflegt werden muss. Als technische Ressource sind Anwendungssysteme am gebräuchlichsten. Sie sollten verwendet werden, wenn eine Software zu bezeichnen ist, die nicht an nahezu jedem Arbeitsplatz des Unternehmens zur Verfügung steht.
Beziehungen zur Funktion können z.B. verantwortlich, entscheidet, führt aus, wird informiert, wirkt mit, unterstützt, etc. sein.
Informationsobjekte
sind Input-/Output, es können auch Informationsträger integriert werden
(Dokument, Datei, Datenträger, etc.), ebenso Standards, Regelungen und
Empfehlungen.

Das Entity-Relationship-Modell (ERM) beschreibt einen Ausschnitt der realen Welt für die Datenmodellierung. Datenmodelle haben meist eine wesentlich längere Lebensdauer als Funktionen und Prozesse. Alle relevanten Objekte mit allen relevanten Eigenschaften und die relevanten Beziehungen zwischen ihnen werden erhoben, analysiert und als Datenmodell grafisch und/oder als Text formuliert. Die resultierenden Datenmodelle dienen häufig dazu, Anwendungen fachlich zu beschreiben. Wenn die Elemente eines Datenmodells oft die Objekte der Funktionen eines zu realisierenden Anwendungssystems sind, wird das Datenmodell essentieller Bestandteil eines Pflichten- oder Lastenheftes.
Erweitert man ein fachliches Datenmodell darüber hinaus um die technischen Aspekte einer geplanten Datenbank (z.B. Suchkriterien), so lässt sich durch einen Generator aus dem Datenmodell das Datenbankschema automatisch erstellen.
Das Entity-Relationshipmodell besteht aus einer Grafik und einer Beschreibung der darin verwendeten Elemente. Dateninhalte und Datenstrukturen werden dargestellt. Es dient sowohl in der konzeptionellen Phase der Anwendungsentwicklung der Verständigung zwischen Anwendern und Entwicklern (dabei wird nur das Was (die Sachlogik) und nicht das Wie (die Technik) behandelt), als auch in der Implementierungsphase als Grundlage für das Design der Datenbank. Das ERM ist der Standard für die Datenmodellierung, auch wenn es unterschiedliche grafische Darstellungsformen gibt.
Grundlage der Entity-Relationshipmodelle ist die Typisierung von Objekten und deren Beziehungen untereinander. Entität (Entity) ist ein Objekt der Wirklichkeit und kann materiell oder abstrakt sein (Projekt „4711“) und hat einen spezifischen Entitätstyp („Projekt“). Eine Beziehung definiert die Verknüpfung („Projektleiter Mayer leitet Projekt 4711“) mit dem Beziehungstyp (Projektleitung). Die Anzahl der Entitätstypen, welche an einem Beziehungstyp beteiligt sind, definiert den Grad oder die Komplexität des Beziehungstyps (normalerweise Grad 2 (binär), seltener Grad 3 oder höher). Der Grad kann durch Einführung neuer Entitätstypen immer auf binäre Komplexität zurückgeführt werden. Kardinalität (mögliche Anzahl der an einer Beziehung beteiligte Entitäten) und Attribute (Eigenschaft eines Entitätstyps) ergänzen die Darstellung.
Ein starker Entitätstyp wird durch ein oder
mehrere Werte von Attributen des gleichen Entitätstyps bestimmt (Purchase Order
Nummer identifiziert den Entitätstyp Purchase Order / Bestellung).
Ein schwacher Entitätstyp wird durch den Attributwert einer anderen mit der schwachen Entität in Beziehung stehenden Entität starken Typs gekennzeichnet (für die Identifikation des schwachen Entitätstyps Auftragsposition neben der Positionsnummer die Purchase Order Nummer des anderen starken Entitätstyps Purchase Order erforderlich.
Spezialisierung/Generalisierung und Zerlegung/Aggregierung sind zwei ergänzende Beschreibungsmittel, mit welchen die Realwelt verfeinert/gröber modelliert werden kann.
Die Beziehung Spezialisierung/Generalisierung wird durch „is-a“/„can-be“ beschrieben. Es handelt sich hierbei um eine 1:n-Beziehung (Rose is-a Blume, Blume can-be Rose).
Die Spezialisierung erhält man durch Aufteilung. Die Generalisierung wird durch Zusammenführen von gleichen Einzelobjekten erreicht. Diese haben gemeinsame Eigenschaften und Beziehungen. So können z. B. Kunden und Lieferanten zusätzlich zu Geschäftspartnern zusammengeführt werden, da Name, Anschrift, Bankverbindung etc. sowohl bei den Kunden als auch bei den Lieferanten vorkommen.
Für die graphische Darstellung von Entitätstypen und Beziehungstypen sind zahlreiche Notationen gebräuchlich (Chen-, Martin-, (min, max)- sowie Bachmann-Notation, IDEF1X, sowie UML Standard).

Zur Konzeption und Modellierung von
Datenbanken werden zuerst Objekte durch Abstraktion der Entitätstypen gebildet.
Zweiter Schritt ist das Erkennen und Zusammenfassen von Beziehungen zwischen je
zwei Objekten zu einem Beziehungstyp. Es folgt die Bestimmung der
Kardinalitäten, d. h. der Häufigkeit des Auftretens. Dies lässt sich
graphisch im ERM darstellen. Weitere Schritte sind notwendig, lassen sich
jedoch meist nicht graphisch integrieren. Dies sind die Bestimmung der
relevanten Attribute der einzelnen Entitätstypen, die Markierung bestimmter
Attribute eines Entitätstyps als identifizierende Attribute (Schlüsselattribute)
sowie die Normalisierung. Die Redundanz innerhalb der zu erstellenden Datenbank
wird verringert und die Datenintegrität erhöht. Da das Ergebnis der
Normalisierung meistens zu neuen Entitätstypen und geänderten Beziehungstypen
führt, beginnt man in diesen Fällen wieder mit dem ersten Schritt. Es folgt die
Generierung des Schemas einer relationalen Datenbank mit all seinen Tabellen-
und zugehörigen Felddefinitionen mit ihren jeweiligen Datentypen. Für starke
und schwache Entitätstypen gelten jeweils andere Vorgehensweisen.
Das Organigramm (Organisationsplan, Organisationsschaubild, Stellenplan) ist eine grafische Darstellung der Aufbauorganisation. Organisatorische Einheiten sowie deren Aufgabenverteilung auf Stellen und Abteilungen sowie die Weisungs- und Kommunikationsbeziehungen werden ersichtlich.
Übliche Darstellungsformen in der Praxis sind das horizontale und das vertikale Organigramm sowie Mischformen aus beiden. Zur Visualisierung werden Symbole verwendet. Neben der disziplinarischen Führung kann eine Fachführung („dotted line“) dargestellt werden.
Das
Vorgangskettendiagramm (VKD) findet hauptsächlich bei der detaillierten
Darstellung von Geschäftsprozessen Anwendung. Es beschreibt einen Arbeitsablauf
näher. Die Fähigkeiten des VKD zur Darstellung von Elementen und Beziehungen
entsprechen im Wesentlichen denen einer erweiterten Ereignisgesteuerten
Prozesskette (e-EPK). Die Beziehungen zwischen Ereignissen, Funktionen und
Verknüpfungsoperatoren / Konnektoren werden auch als strukturbildende
Beziehungen bezeichnet, weil sie die Ablaufstruktur einer Organisation
beschreiben. Die Beziehungen von Funktionen zu den weiteren Elementen werden
auch als nicht strukturbildende Beziehungen bezeichnet, weil sie weder die
funktionale Aufbaustruktur noch die Ablaufstruktur einer Organisation beschreiben.
Vorgangskettendiagramme
mit ihrer Sortierung der Elemente nach Spalten werden in ganz ähnlicher Weise
verwendet und können die gleichen Sachverhalte darstellen wie erweiterte
Ereignisgesteuerte Prozessketten (e-EPKs) mit ihrer freien Platzierung der
Elemente. Auch im Vorgangskettendiagramm kann die Prozessdarstellung um die
Elemente und Beziehungen des Funktionszuordnungsdiagramms ergänzt werden.
Vorgangskettendiagramme
bieten durch die spaltenweise Sortierung der Elemente nach Typen Vorteile bei
der Erkennung von Organisationsbrüchen (Wechsel der Organisationseinheit),
Systembrüchen (Wechsel des Anwendungssystems) oder Datenbrüchen (Wechsel des
Datenträgers oder Datenformats).
Bei der Darstellung von alternativen oder parallelen Abläufen und bei Rückschleifen sowie bei der Ausnutzung der vorhandenen Zeichenfläche sind Vorgangskettendiagramme gegenüber e-EPKs im Nachteil, weil e-EPKs eine freie Platzierung der Elemente auf der Zeichenfläche bieten.

Vorgangskettendiagramm - Quelle: PZ0151, GNU
Lizenz, www.wikipedia.org
Gleicher Prozess als e-EPK erweiterte
Ereignisgesteuerte Prozesskette siehe dort
Die Unified
Modelling Language (UML), entwickelt von der OMG Object Management Group, dient
als Sprache zur Modellierung von Software und Systemen. Sie definiert Begriffe
für deren Modellierung und legt mögliche Beziehungen zwischen diesen Begriffen
fest. UML verwendet graphische Notationen für diese Begriffe und formuliert
daraus Modelle von statischen Strukturen sowie von dynamischen Abläufen.
Die UML ist
heute eine der dominierenden Sprachen für die Modellierung von betrieblichen
Anwendungs- bzw. Softwaresystemen. Kennzeichnend ist die Durchgängigkeit für
die Implementierung. Die verschiedenen Diagramme werden in den jeweiligen
Implementierungsphasen erstellt, um eine gemeinsame Sicht aller Beteiligten zu
erreichen. Verständnis und umfassende Beurteilung der Objekte, Beziehungen,
Verantwortlichkeiten, Daten und Vorgänge sollen durchgängig erzielt werden.
So prüfen und
bestätigen die Implementierungsverantwortlichen mit den Fachvertretern mittels
Anwendungsfalldiagramm die Anforderungen an das System auf Geschäftsprozessebene.
Softwareentwickler realisieren die Arbeitsabläufe aus dem daraus abgeleiteten
Aktivitätsdiagramm. Systemingenieure installieren und betreiben das
Softwaresystem anhand des Verteilungsdiagramms.
Über die
graphische Notation hinaus legt UML fest, mit welchen Begriffen und mit welchen
Beziehungen zwischen den Begriffen die einzusetzenden Modelle spezifiziert
werden. Das Format wird definiert, in welchem Modelle und Diagramme zwischen
Werkzeugen ausgetauscht werden. Die weiteren Diagramme unterstützen dieses
Vorgehen.
Die erste Version
der UML (Programmablaufplan Reloaded) entstand in den 1990er Jahren als
Reaktion auf die zahlreichen unterschiedlichen objektorientierten Modellierungssprachen
und -methoden. UML 1.x wurde 2005 durch eine grundlegend überarbeitete Version
UML 2 abgelöst. 2006 folgt die UML 2.1. Die Arbeiten an der UML 2.2 haben
bereits begonnen. Eine Vielzahl von unterschiedlichen Modellierungssprachen
hatte direkten oder indirekten Einfluss auf die Konzeption der UML - u.a. OOSE,
RDD, OMT, OBA, OODA, SOMA, MOSES, OPEN/OML.
UML 2 basiert auf
einem neuen Metamodell und stellt viele Korrekturen und Erweiterungen bereit.
Diese ermöglichen bzw. unterstützen den Austausch von Modellen, Modelltransformationen
(MDA) und detaillierte Spezifikationen z.B. im Bereich Echtzeit und
eingebettete Systeme. Neben neuen Diagrammen und einzelnen neuen
Notationselementen wurden auch Änderungen an Notation und Semantik altbekannter
Modellelemente vorgenommen, beispielsweise im Bereich Aktivitätsdiagramme, Sequenzdiagramme
u.a.
UML 2 kennt sechs
Strukturdiagramme:
Dazu kommen
sieben Verhaltensdiagramme:
Die Grenzen
zwischen den dreizehn Diagrammtypen sind nicht scharf. UML 2 erlaubt, dass ein
Diagramm graphische Elemente unterschiedlicher Diagrammtypen enthält. Es können
sogar Elemente aus einem Strukturdiagramm und aus einem Verhaltensdiagramm im
gleichen Diagramm dargestellt werden, wenn damit eine besonders treffende
Aussage zu einem Modell erreicht wird. Die UML 2 geht allerdings weit formaler
mit Diagrammen um als die UML 1.4.
Neu definiert die
UML 2 unter dem Namen UML 2.0 Diagram Interchange ein Austauschformat für Diagramme.
Unterschiedliche Werkzeuge, mit denen Modelle basierend auf der UML 2 erstellt
werden, können damit die Diagramme austauschen und wiederverwenden. In der UML
1.x war das nur für die Repository Modelle hinter den Diagrammen möglich, aber
nicht für die eigentlichen Diagramme.
Die Diagramme der
UML 2 können auf verschiedene Arten erstellt werden. Mit der Notation der UML 2
als gemeinsame Sprache kann ein Analyseteam Entwürfe von Analysemodellen an der
Weißwandtafel (Whiteboard) oder in einfachen Powerpointgraphen erstellen. Meist
reichen Stifte und Papier als Werkzeug. Häufig werden Diagramme der UML 2
jedoch mit von speziellen Programmen (UML-Werkzeugen) erstellt.
Eine erste Gruppe
von Programmen helfen beim Zeichnen von Diagrammen der UML 2. Allerdings werden
die graphischen Elemente auf den Diagrammen, die Modellelemente, nicht in einem
Repository abgelegt. Zu dieser Gruppe gehören alle Programme zum Erstellen von
Zeichnungen, zum Beispiel Microsoft Office Visio als kommerzielles bzw. Dia als
freies Werkzeug. Die zweite Gruppe von Programmen unterstützt das Erstellung
von Modellen und das Zeichnen von Diagrammen der UML 2, zum Beispiel Rational
Software Architect als kommerzielles bzw. ArgoUML als freies Werkzeug. Man
beachte, dass aufgrund der schnell fortschreitenden Entwicklung der UML u.U.
keine vollumfängliche Unterstützung der jeweils neuesten Anwendungen möglich
sein kann.
Das ARIS-Konzept
(Architektur integrierter Informationssysteme) von
August-Wilhelm Scheer (ehem. Institut für Wirtschaftsinformatik an der
Universität des Saarlandes) soll sicher stellen, dass ein betriebliches
Informationssystem vollständig seinen Anforderungen gerecht werden kann. Dieser
Ordnungsrahmen geht von einer Aufteilung des Modells in Beschreibungssichten
und -ebenen aus. Diese ermöglichen eine Beschreibung der einzelnen Elemente
durch dafür speziell vorgesehene Methoden, ohne das gesamte Modell einbeziehen
zu müssen.

ARIS stützt
sich hauptsächlich auf seine eigene Fünf-Sichten-Architektur (ARIS-Haus). Diese
fünf Sichten sind die Organisations-, Daten-, Leistungs-, Funktions- sowie die
Prozess- bzw. Steuerungssicht auf einen Prozess. Diese Einteilung reduziert die
Komplexität des Modells auf fünf Facetten. Die Prozessmodellierung wird
einfacher umzusetzen.

Jede Sicht
des ARIS-Konzeptes gibt das Modell eines Geschäftsprozesses unter einem bestimmten
Aspekt wieder:
·
Leistungssicht:
Stellt alle materiellen und immateriellen Input- und Output-Leistungen
einschließlich der Geldflüsse dar, somit alle Dienst-, Sach- und finanziellen
Leistungen.

Jede
Beschreibungssicht des ARIS-Hauses ist in drei Beschreibungsebenen unterteilt.
Ein betriebswirtschaftliches Problem wird über Fachkonzept,
Datenverarbeitungskonzept (= DV-Konzept, IV-Konzept) und Implementierungsebene
einer integrierten Lösung zugeführt:
·
DV-Konzept:
Umsetzung des Fachkonzeptes in DV-nahe Beschreibungsmodelle (je nach Sicht
z. B. Relationen, Struktogramme, Topologien). Das DV-Konzept dient der
Anpassung des Fachkonzepts an die Anforderungen der IT, jedoch in einer von der
Implementierung unabhängigen Form.
·
Implementierungsebene:
DV-technische Realisierung der beschriebenen Prozessteile (je nach Sicht
z. B. mittels Erstellung von Programmcode, Datenbanksystemen, Einsatz von
Protokollen). Hier erfolgt die Umsetzung des DV-Konzepts in konkrete
IT-Landschaften (Hard- und Software).
Das ARIS-Konzept
bildet die Grundlage von verschiedenen Software-Produkten (z.B. ARIS Toolset
der IDS Scheer AG).
Das ARIS Toolset
ist ein Software-Werkzeug der deutschen Firma IDS Scheer AG zum Erstellen,
Pflegen und Optimieren von Geschäftsprozessen. Es basiert auf dem ARIS-Konzept.
Das ARIS Toolset wird häufig bei der Implementierung von SAP-Systemen genutzt.
Das Produkt ist aber auch für andere Einsatzgebiete geeignet. So kann über das
ARIS Toolset auch ein Qualitätshandbuch für eine ISO 9000-Zertifizierung
erstellt werden. In diesem Fall kann die Software verschiedene Teile dieses
Qualitätshandbuches automatisch aus der Prozessdatenbank erstellen. ARIS kann
in klassischen Prozessoptimierungsprojekten verwendet werden. Hier dient es vor
allem der Beschreibung der Geschäftsprozesse (Fachkonzeption) für die
nachfolgende Herleitung von DV-Konzepten und die Entwicklung eigener Softwareanwendungen.
Neuerdings wird ARIS Toolset auch immer stärker zur Umsetzung von
Unternehmensrichtlinien verwendet (z.B. SOX Sarbanes-Oxley Act, Management Risk
Controlling etc.).
Das ARIS Toolset
besteht aus unterschiedlichen Modulen/Komponenten. Diese umfassen:
Alle
ARIS-bezogenen Produkte wurden mittlerweile in der ARIS Plattform zusammengeführt.
Diese umfasst alle ARIS-Produkte für das gesamte Geschäftsprozessmanagement.
Die Spanne reicht von der Strategie über die Implementierung bis hin zum
Controlling der Geschäftsprozesse. Neben dem ARIS Toolset für den Einsatz unter
Microsoft Windows gibt es auch die web-basierten Produkte ARIS Business
Architect und ARIS Business Designer sowie den ARIS Web Publisher und den ARIS
Business Publisher für die Veröffentlichung der Prozessinhalte im unternehmensinternen
Netzwerk.
Workflow-Management
ist die elektronische Ausführung von Geschäftsprozessen. Es bildet eine
Spezifikation für die Ausführung von Arbeitsabläufen mit Hilfe von IT-Systemen
und unterstützt das Geschäftsprozessmanagement technologisch.
Einer
Aktivität als kleinster Ausführungseinheit eines Arbeitsablaufs sind
typischerweise eine Tätigkeit, ausführende Ressourcen (Personen, Maschinen), zu
benutzende Ressourcen (Werkzeuge, Maschinen, weitere Betriebsmittel und -hilfsmittel)
und eine zeitliche Abhängigkeit (Reihenfolge, Ausführungsdauer usw.) zugeordnet.
Ein Workflow ist
ein Prozess (oder Vorgang, Geschäftsvorfall, Arbeitsablauf), welcher aus
einzelnen Aktivitäten aufgebaut ist. Diese beziehen sich auf Teile eines
Geschäftsprozesses oder andere organisatorische Vorgänge. Dabei beschreibt ein
Workflow ausführlich die operative Ebene. Idealerweise sollte die folgende
Aktivität durch den Ausgang der jeweils vorangehenden determiniert sein. Die
einzelnen Aktivitäten stehen in Abhängigkeit zueinander. Ein Workflow hat
einen definierten Anfang, einen organisierten Ablauf und ein definiertes Ende.
Workflow ist der Teil eines Prozesses (Geschäftsprozesses), welcher IT-gestützt
durchgeführt wird. Workflows zeichnen sich durch einen koordinativen Charakter
aus. Dies steht im Gegensatz zu kooperativen Systemen, in denen mehr das
synchrone Zusammenarbeiten gefördert wird. Ein Workflow wird typischerweise
durch die Sequentialisierung und Parallelisierung der Arbeitsschritte erreicht.
Synchrone Aktivitäten laufen strikt getrennt ab.
Das
Workflow-Management umfasst alle Aufgaben, welche bei der Modellierung,
Spezifikation, Simulation sowie bei der Ausführung und Steuerung der Workflows
erfüllt werden müssen. Ein Workflow-Management-System (WfMS) dient der aktiven
Steuerung arbeitsteiliger Prozesse. Eine Workflow-Management-Anwendung ist eine
implementierte Lösung zur Steuerung von Workflows auf der Basis eines
Workflow-Management-Systems.
Workflow
Management-Systeme unterstützen strukturierte Aufgaben und Prozesse. Hingegen
leistet Groupware die Unterstützung für eher unstrukturierte Prozesse. Auf
technischer Ebene kann eine zunehmende Integration der Funktionalitäten von Workflow-Management-Systemen,
Dokumentenmanagement-Systemen, Enterprise Content Management Systemen,
Enterprise Resource Planning (ERP) mit Hilfe von Enterprise Application
Integration (EAI) beobachtet werden. Workflow-Systeme werden häufig der Groupware
und dem Bereich CSCW (Computer Supported Co-operative Work) zugeordnet, da sie
die Arbeit unterschiedlicher Personen innerhalb einer Organisation regeln. Im
Gegensatz zu CSCW-Systemen wie Multi-User-Editoren, besitzen WfMS nur geringe
Unterstützung für kooperative Interaktion.
Zur Einführung von Workflow-Management
ist eine Erfassung der Prozesse notwendig. Dadurch wird eine bessere
Dokumentation gewährleistet. Im Zuge der Dokumentation können ”Umwege“ entdeckt
werden. Man erhält einen Überblick über die möglichen Wege, welche es im Rahmen
eines Ablaufes in einem Unternehmen gibt. Die zentrale Erfassung von Prozessen
und die Unterstützung durch ein Workflow-Management-System ermöglicht die Bereitstellung
von Infrastruktur, beispielsweise für das Aufrufen von Tools oder das Ermitteln
geeigneter Mitarbeiter für die nächsten Schritte innerhalb eines Projektes. Die
Anwender werden durch den Prozess geführt und über das weitere Vorgehen
informiert. Zudem ist es möglich, zur Laufzeit den aktuellen Status eines
laufenden Prozesses zu erfassen und mit zu verfolgen.
Folgende Aspekte kann man im
Zusammenhang mit Prozessen berücksichtigen:
·
Funktionsaspekt: Was muss ausgeführt werden?
·
Organisationsaspekt: Wer führt den Workflow aus?
·
Operationsaspekt: Wie wird ein Workflow umgesetzt (beteiligte Tools
etc.)?
·
Informationsaspekt: Welche Daten werden benötigt und
erzeugt?
Mit der
Einführung von Workflow-Management sollen Prozessqualität verbessert, Prozesse
vereinheitlicht, Bearbeitungszeiten und Kosten reduziert, Informationsverfügbarkeit
und Transparenz verbessert, Medienbrüche vermieden und die Flexibilität der
Prozesse erhöht werden.
Die starre
Struktur eines Workflow-Managements erschwert den Umgang mit seltenen oder
unvorhergesehenen Ereignissen. Die Weiterentwicklung der Umwelt wird nicht
berücksichtigt. Mitarbeiter verlieren Eigenverantwortung. Abweichungen vom
vorgegebenen Handeln werden sanktioniert. Leistungsträger unter den Mitarbeitern
fühlen sich oft gegängelt. Dienst nach Vorschrift wird gefördert. Bestehende
inoffizielle Teams werden (gewollt) gestört und brechen auseinander. Die
eindeutige Transparenz bei Fehlern hemmt Initiative und fördert
Absicherungstendenz der Mitarbeiter. Das Management betrachtet Mitarbeiter potentiell
als austauschbare Ressource zu Erfüllung des Workflowplans (Outsourcen?).
Kreativität und Ideen zur Verbesserung der Geschäftsprozesse werden eher gebremst.
Weiterentwickelt
wird Workflow Management von der Workflow-Management Coalition (WfMC). Diese
wurde 1993 gegründet und ist ein Verbund von mehr als 300 Herstellern, Nutzern,
Beratern und Wissenschaftlern im Bereich des Workflow-Managements. Hauptziel
der WfMC ist die Etablierung eines Workflow Referenzmodelles, und der damit
verbundenen XML Process Definition Language (XPDL) sowie des
Webservice-Protokolls Wf-XML. Die WfMC unterstützt mit XPDL ebenfalls die grafische
Business Process Modeling Notation (BPMN).

Dieses
Referenzmodel generiert einen Rahmen für Workflow Systeme. Es identifiziert deren
Charakteristiken, Funktionen und Interfaces. Das Process Definition Tools Interface (1) fokussiert auf
dem Interface zwischen Prozessdefinition, Modellierungstools und Workflow Engines.
Das Workflow Client Application Interface (2)
definiert APIs (Application Programming Interfaces) für Client Applications.
Services von der Workflow Engine werden angefordert, um den Verlauf von
Prozess, Aktivitäten und Arbeitsschritten zu steuern. Invoked Applications Interface (3) erzeugt APIs,
welche es der Workflow Engine erlauben, unterschiedliche Anwendungen durch
“Common Agent Software” aufzurufen. Workflow
Interoperability Interface (4) definiert Workflow
Interoperability Models und ihre entsprechenden Standards für das
Zusammenwirken. Administration & Monitoring Tools
Interface (5) beschreibt Überwachungs- und Kontrollfunktionen.
Für die jeweiligen Interfaces sind Working Groups etabliert.
In diesem
Verzeichnis sind interessante Quellen zu finden, die sich mit dem Themenkreis
Prozess beschäftigen.
Abecker, A.;
u.a.: Geschäftsprozessorientiertes Wissensmanagement – Effektive Wissensnutzung
bei der Planung und Umsetzung von Geschäftsprozessen, Berlin, 2002.
Agyris, C.: Organizational Learning, Blackwell Business
1992.
Ahlrichs, F.;
Knuppertz, T.: Controlling von Geschäftsprozessen. Prozessorientierte
Unternehmenssteuerung umsetzen, Stuttgart, 2006.
Aichele, C.: Kennzahlenbasierte Geschäftsprozessanalyse,
Wiesbaden 1997.
Allweyer, T.:
Geschäftsprozessmanagement. Strategie, Entwurf, Implementierung, Controlling,
Bochum, 2005, ISBN
3-937137-11-4.
Andrews, D.; Stalick, S.: Business Reengineering - The Survival
Guide, Prentice Hall, 1994.
Baumgartner, Ebert, Schleider: Regeln zur Modellierung von
ereignisgesteuerten Prozessketten, Beilage zur kaufmännischen ZPG – Mitteilung
Nr. 24.
Becker, J.;
Kugeler, M.; Rosemann, M. (Hrsg): Ein Leitfaden zur prozessorientierten Organisationsgestaltung,
Berlin, 2003.
Becker, J.; Kugeler, M.; Rosemann, M.: Prozessmanagement – Ein Leitfaden zur
prozessorientierten Organisationsgestaltung. 6. überarbeitete und erweiterte
Auflage, Springer, Berlin 2008, ISBN 3-540-79248-1.
Berning, R.: Prozessmanagement
und Logistik. Gestaltung der Wertschöpfung, Berlin, 2002.
Best, E.; Weth,
M.: Geschäftsprozesse optimieren. Der Praxisleitfaden für erfolgreiche Reorganisation,
Wiesbaden, 2005.
Botta, V.: Kennzahlensysteme
als Führungsinstrument: Planung, Steuerung und Kontrolle der Rentabilität im
Unternehmen, Berlin, 1997.
Chen, P.: Entity-Relationship Modelling - Historical Events, Future Trends, and Lessons Learned. In: Software Pioneers: Contributions to Software Engineering, Broy M. and Denert, E. (eds.), Springer-Verlag, Berlin, Lecturing Notes in Computer Sciences, June 2002, pp. 100-114, ISBN 3-540-43081-4.
Chen, P.: The Entity-Relationship Model -Toward a Unified View of Data. In: ACM Transactions on Database Systems 1/1/1976 ACM-Press ISSN 0362-5915, S. 9–36.
Copeland, T;
Koller, T.; Murrin, J.: Unternehmenswert - Methoden und Strategien für
eine wertorientierte Unternehmensführung, Campus Verlag, 1993.
Doppler, K.;
Lauterburg, C.: Change Management - Den Unternehmenswandel gestalten,
Campus Verlag, 1994.
Ehrmann,
H.: Kompakt Training Balanced Scorecard,
Elmasri, R.; Navathe, S.: Fundamentals of database systems. Addison Wesley, ISBN 0-8053-1755-4.
Foschiani, S.: Strategisches
Wertschöpfungsmanagement in dynamischer Umwelt, Frankfurt, 2005.
Gadatsch, A.: Grundkurs
Geschäftsprozess-Management, Wiesbaden, 2006.
Gadatsch, A.: Management von Geschäftsprozessen, 2. Aufl.,
Braunschweig u.a. 2002.
Gaitanides, M.;
Scholz, R.; Vrohlings, A.: Prozessmanagement. Konzepte, Umsetzungen und
Erfahrungen des Reengineering, München, 1994.
Ganz, W.;
Hofmann, J.: Fit4Service. Benchmarking für die
Dienstleistungswirtschaft, Stuttgart, 2005.
Garais, R.;
Stummer, M.: Prozesse & Projekte, Wettbewerbsvorteile durch
Prozessmanagement, Wien, 2006.
Gierhake, O.: Integriertes
Geschäftsprozessmanagement, effektive Organisationsgestaltung mit Workflow-,
Workgroup- und Dokumentenmanagementsystemen, Braunschweig u.a., 2000.
Goldratt, E.: The goal - A process of ongoing
improvement,
Gomez, P.: Wertmanagement
- Vernetzte Strategien für Unternehmen im Wandel, ECON Verlag, 1993.
Griese, J.;
Sieber, P.: Betriebliche Geschäftsprozesse: Grundlagen, Beispiele,
Konzepte, Bern, 1999.
Hammer, M.; Champy, J.: Business Reengineering,
Hammer, M.; Champy, J.: Reengineering the Corporation - A Manifesto
for Business Revolution, Harper Business, 1993.
Hauser, C.: Marktorientierte
Bewertung von Unternehmensprozessen, Bergisch Gladbach, 1996.
Hofler-Alfeis,
J.: Geschäftsprozessmanagement. Innovative Ansätze für das wandlungsfähige
Unternehmen, Marburg, 1999.
Hórvath &
Partner (Hrsg).: Prozessmanagement umsetzen, Stuttgart, 2005.
Hórvath,
et.al.: Balanced Scorecard umsetzen; Stuttgart, 2001.
Hüsselmann, C.:
Fuzzy-Geschäftsprozessmanagement, Diss. Saarbrücken, 2003.
Imai, M.: Kaizen - Der
Schlüssel zum Erfolg der Japaner im Wettbewerb, Wirtschaftsverlag Langen
Müller/Herbig, 1993.
Jablonski, S.; Böhm, M.; Schulze, W.
(Hrsg.):
Workflowmanagement: Entwicklung von Anwendungen und Systemen – Facetten einer
neuen Technologie. dpunkt Verlag, Heidelberg 1997, ISBN 3-920993-73-X
(Systematische Einführung in Modellierung und Technik aus dem Jahre 1997).
Jung, B.:
Prozessmanagement in der Praxis, Vorgehensweisen, Methoden, Erfahrungen, Köln,
2002.
Kairies, P.: So analysieren
Sie Ihre Konkurrenz. Konkurrenzanalyse und Benchmarking in der Praxis, Renningen,
2005.
Keller, G.; Nüttgens, M.; Scheer, A.-W.: Semantische Prozeßmodellierung auf der
Grundlage Ereignisgesteuerter Prozeßketten (EPK). Erschienen in der Reihe:
Veröffentlichungen des Instituts für Wirtschaftsinformatik. A.-W. Scheer
(Hrsg.). Heft 89, Saarbrücken 1992.
Kueng, P.: Verbesserung
von Geschäftsprozessen durch Prozessmonitoring, IO Management Zeitschrift Nr.
12, 1997, Seite 47 – 51.
Kumpf, A.: Balanced
Scorecard in der Praxis: In 80 Tagen zur erfolgreichen Umsetzung, Landsberg/Lech,
2001.
Lang, K.: Gestaltung von Geschäftsprozessen mit
Referenzbausteinen, Wiesbaden 1997.
Maier, R.: Qualität von Datenmodellen, Wiesbaden 1996.
Malik, F.: Wirksame
Unternehmensaufsicht - Corporate Governance in Umbruchzeiten, FAZ
–Wirtschaftbücher 1997.
Mertens, K.
(Hrsg.): Benchmarking. Leitfaden für den Vergleich mit den Besten, Düsseldorf,
2004.
Meyer, H.; Beck, H.: Geschäftsprozessorientierte
Betriebswirtschaftslehre mit Rechnungswesen – ein Unterrichtsbeispiel, in
Erziehungswissenschaft und Beruf Heft 3, 2000, S. 290.
Muksch, H.; Holthuis, J.; Reiser, M.: Das Data Warehouse Konzept – ein
Überblick, in: Wirtschaftsinformatik 38(1996)4, S. 421-433.
Myers, P.S.: Knowledge Management and
Organizational Design,
Nippa, M.; Picot, A.: Prozeßmanagement und Reengineering: Die
Praxis im deutschsprachigen Raum, 2. Aufl., Frankfurt 1996.
Nordsieck, E.: Grundlagen der
Organisationslehre, Stuttgart, 1934.
Oberweis, A.: Modellierung und Ausführung von Workflows mit
Petri-Netzen, Stuttgart u.a. 1996.
Oestereich, B.: Objektorientierte Softwareentwicklung, München
u.a. 1997.
Oesterle, H.: Business
Engineering - Prozess- und Systementwicklung, Springer Berlin 1995.
Osterloh, M.; Frost, J.: Prozessmanagement
als Kernkompetenz. Wie Sie Business Reengineering strategisch nutzen können,
Wiesbaden, 2003.
Pfitzinger, E.:
Geschäftsprozess – Management. Steuerung und Optimierung von Geschäftsprozessen,
Berlin, 2003.
Porter, M.: Wettbewerbsvorteile –
Spitzenleistungen erreichen und behaupten, Campus, 1999.
Reichmann, T.: Controlling
mit Kennzahlen und Managementberichten, Vahlen Verlag, 1993.
Remme, M.: Konstruktion von Geschäftsprozessen, Wiesbaden
1997.
Richter von Hagen, C.; Stucky, W.: Business-Process- und
Workflow-Management. Teubner, Stuttgart 2004, ISBN 3-519-00491-7.
Rosenkranz, F.:
Geschäftsprozesse. Modell- und computergestützte Planung, Berlin/Heidelberg/New
York, 2006.
Scheer, A.-W.: ARIS - Modellierungsmethoden, Metamodelle,
Anwendungen, 3. Aufl., Berlin u.a. 1998.
Scheer, A.-W.: ARIS – Vom Geschäftsprozess zum Anwendungssystem.
4. Auflage, Springer, Berlin 2002, ISBN 3-540-65823-8.
Scheer, A.-W.: Vom Geschäftsprozess zum Anwendungssystem, 3.
Auflage, Berlin u.a. 1998.
Scheer, A.-W.: Wirtschaftsinformatik – Referenzmodelle für
industrielle Geschäftsprozesse, 7. Aufl., Berlin u.a. 1997.
Scheer, A.-W.: Workflow-Systeme: Jetzt auch im Büro, in: Harvard
Business Manager 19(1997)1, S. 115-122.
Scheer, A.-W.; Jost, W.: ARIS in der Praxis, Springer Verlag,
Berlin 2002, ISBN 3-540-43029-6.
Scheiberle, A.:
EASY ISO 9001:2000 für kleine Unternehmen, München, 2002.
Schmelzer, H.;
Sesselmann, W..: Geschäftsprozessmanagement in der Praxis, München, 2006.
Schmidt, F.: Strategisches
Benchmarking. Gestaltungskonzeptionen aus der Mark- und Ressourcenperspektive,
Köln, 2000.
Schmidt, G.: Prozessmanagement:
Methoden und Modelle, Berlin, 2002.
Schreiner, P.: Gestaltung
kundenorientierter Dienstleistungsprozesse, Wiesbaden, 2005.
Shingo, S.: Non-Stock Production, The Shingo System for
Continuous Improvement, Cambridge/Mass, 1988.
Smith, J.M; Smith, D.C.P.: Database Abstraction: Aggregation, Communications of the ACM, Vol. 20, Nr. 6, pp. 405–413, June 1977.
Smith, J.M; Smith, D.C.P.: Database Abstractions: Aggregation and Generalization, ACM Transactions on Database Systems, Vol. 2, No. 2 (1977), S. 105–133 .
Stahlknecht, P.; Hasenkamp, U.: Einführung in die Wirtschaftsinformatik,
9. Aufl. Berlin u.a. 1999.
Stalk, G.;
Hout, T.: Zeitwettbewerb - Schnelligkeit entscheidet auf den Märkten der Zukunft.
Staud, J.: Geschäftsprozessanalyse, 2. Aufl., Berlin u.a.
2001.
Steinbuch, P.: Organisation,
Ludwigshafen, 1988.
Stöger, R.:
Geschäftsprozesse. Erarbeiten-gestalten-nutzen, Stuttgart, 2005.
Twardowski, D.: Innovation
durch Benchmarking, Berlin, 2006.
Van der Aalst, W.; Van Hee, K.: Workflow Management - Models,
Methods, and Systems. The MIT Press,
Weber,
J.; Wertz, B.: Benchmarking Excellence, Bd. 10, Vallendar, 1999.
Zell, M.: Informationstechnische Gestaltung von
Führungssystemen, in: Controlling 9(1997)4; S. 290-301.